Brightspace Data Sets for Release Conditions have no tool dependencies.
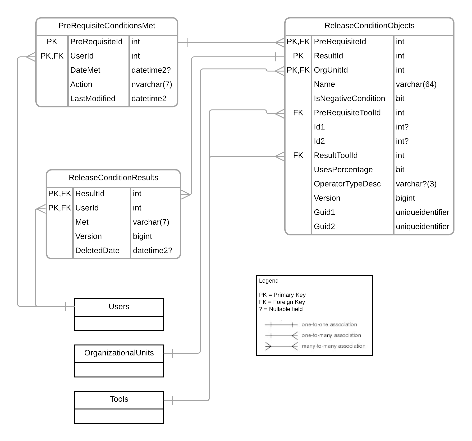
Entity Relationship Diagram
The following diagram shows the relationships between entities used to create Brightspace Data Sets for Release Conditions. To enlarge the diagram, right-click on the image and select Open image in a new tab.

PreRequisite Conditions Met
The PreRequisite Conditions Met Brightspace Data Set returns all the prerequisite conditions that have been met for applicable users in the organization.
The PreRequisite Conditions Met Brightspace Data Set contains data from 1 January 2021 onwards and adheres to the default system limit of 150 million rows of the most recent data.
Version History
|
Field
|
Description
|
Type
|
Size
|
Key
|
|---|
|
5.7 / 6.0 - Updated key
|
PreRequisiteId |
Unique prerequisite identifier. |
int |
4 |
PK |
|
5.7 / 6.0 - Updated key
|
UserId |
Unique user identifier. |
int |
4 |
PK, FK |
|
5.7 / 6.0 - Updated column size
|
DateMet |
Date the prerequisite condition was met (UTC).
Field can be null
|
datetime2 |
8 |
|
| 8.11 / 9.0 |
Action |
The action that occurred: Met or Deleted. |
nvarchar |
7 |
|
| 8.11 / 9.0 |
LastModified |
The date and time when the condition was Met or Deleted. For Met conditions, this matches the DateMet column. |
datetime2 |
8 |
|
Release Condition Objects
The Release Condition Objects Brightspace Data Set returns all the release conditions (prerequisites and results) that have been created in the organization.
Version History
|
Field
|
Description
|
Type
|
Size
|
Key
|
|---|
| 6.7 - Updated key |
PreRequisiteId |
Unique pre-requisite identifier. |
int |
4 |
PK, FK |
| 3.7 / 4.2 |
ResultId |
Unique result identifier. |
int |
4 |
PK |
| 6.7 - Updated key |
OrgUnitId |
Unique organization identifier. |
int |
4 |
PK, FK |
|
5.7 / 6.0 - Updated column size
|
Name |
Pre-requisite condition name. |
varchar |
64 |
|
| 3.7 / 4.2 |
IsNegativeCondition |
Indicates if the condition relies on something not happening. |
bit |
1 |
|
| 5.5 - Corrected Field name |
PreRequisiteToolId |
Unique pre-requisite tool identifier. |
int |
4 |
FK |
|
5.7 / 6.0 - Removed FK
|
Id1 |
Unique identifier for the pre-requisite tool.
Field can be null.
|
int |
4 |
|
|
5.7 / 6.0 - Removed FK
|
Id2 |
Secondary unique identifier for the pre-requisite tool when needed.
Field can be null.
|
int |
4 |
|
| 3.7 / 4.2 |
ResultToolId |
Unique identifier for the result tool. |
int |
4 |
FK |
| 3.7 / 4.2 |
UsesPercentage |
Indicates if the pre-requisite is looking at a grade percentage. |
bit |
1 |
|
| 3.7 / 4.2 |
OperatorTypeDesc |
Defines where all or any of the pre-requisites need to be met.
Field can be null.
|
varchar |
3 |
|
| 3.7 / 4.2 |
Version |
Indicates the version of the row. This information is used to determine which table row occurred first, similar to the way time stamps function in other data sets. |
bigint |
8 |
|
| 9.8 |
Guid1 |
Unique identifier for the pre-requisite tool. For a release condition object based on Outcomes, value will match the ObjectId of the Outcome. Field can be null |
uniqueidentifier |
16 |
|
| 9.8 |
Guid2 |
Unique identifier for the pre-requisite tool. For a release condition object based on Outcomes, value will match the ScaleLevelId of the Outcome. Field can be null. |
uniqueidentifier |
16 |
|
Release Condition Results
The Release Condition Results Brightspace Data Set returns all the release condition results and whether they have been met for applicable users in the organization. These are the resulting actions that occur when pre-requisites are met.
Version History
|
Field
|
Description
|
Type
|
Size
|
Key
|
|---|
| 6.7 - Updated key |
ResultId |
Unique result identifier. |
int |
4 |
PK, FK |
| 6.7 - Updated key |
UserId |
Unique user identifier. |
int |
4 |
PK, FK |
|
5.7 / 6.0 - Updated column size
|
Met |
Indicates whether the result has been met or not met by the user. |
varchar |
7 |
|
| 3.7 / 4.2 |
Version |
Indicates the version of the row. This information is used to determine which table row occurred first, similar to the way time stamps function in other data sets. |
bigint |
8 |
|
| 10.8 |
DeletedDate |
The date and time when the release condition result was deleted (UTC).
Field can be null.
|
datetime2 |
8 |
|
About associated data deletion
Starting in November 2025, when a release condition is deleted, records for the associated release condition results remain in this BDS. Release condition results for release conditions that were deleted before November 2025 are not included.
When an org unit is deleted, records for the associated release condition results remain in this BDS for all historical data. If the deleted org unit is restored, the associated release condition results can be restored as well.
Users can join the Release Condition Results data with other BDS to find out whether a release condition result record is associated with a deleted release condition (by joining with Release Condition Objects) or a deleted org unit (by joining with Organizational Units).
Sample join
Here is an example of how these data sets work together.
When a user must complete a discussion post within a forum, and the user must complete a quiz to trigger a release condition for the discussion post to appear, then the discussion post is the result of the release condition, and the quiz is the pre-requisite.
- There is a single row in the Release Condition Objects BDS for the discussion-quiz mapping.
- There is a row for each user who has completed the required quiz in the PreRequisite Conditions Met BDS.
-
In some cases, a release condition is set as a negative condition, meaning that it depends on a user not doing something. In that case, Not Met would mean that they have completed the action because the condition no longer applies. In the Release Condition Results BDS, there is a row for every user who has met positive conditions, as well as a row for every user who has not met negative conditions.
These data sets do not have any soft deletes exposed through an IsDeleted column because of the way deletions occur within release conditions.
- When you have a release condition about an activity, such as attempting a quiz, and you delete the activity (the quiz), the condition is hard deleted and is removed from the FULL data sets.
- When you have a release condition on an activity, and you remove the conditions from that activity, the release conditions will remain in the data sets with OrgUnitId = 0 to indicate they have been removed.
In the Release Condition Objects BDS, there are four fields called Id1, Id2, Guid1 and Guid2. These fields will be populated or empty depending on the type of release condition and contain the identifying information required to map to the object. The below table provides some guidance on what Id is displayed.
| Domain |
Type |
Id1 |
Example BDS |
Id2 |
Example BDS |
Guid1 |
Example BDS |
Guid2 |
Example BDS |
|---|
| Checklist |
Checklist |
ChecklistId |
Checklist Objects |
NULL |
|
NULL |
|
NULL |
|
| |
Checklist Item |
ItemId |
Checklist Item Details |
ChecklistId |
Checklist Objects |
NULL |
|
NULL |
|
| Classlist |
Enrollments |
OrgUnitId |
User Enrollments |
NULL |
|
NULL |
|
NULL |
|
| |
Group Membership |
GroupId |
Not available |
GroupCategoryId |
Not available |
NULL |
|
NULL |
|
| |
Role |
RoleId |
Role Details |
NULL |
|
NULL |
|
NULL |
|
| Competencies |
|
ObjectId |
Content User Completion |
NULL |
|
NULL |
|
NULL |
|
| Content |
Completion |
ContentObjectId |
Content User Completion |
NULL |
|
NULL |
|
NULL |
|
| Discussions |
Posts |
TopicId |
Discussion Topics |
NULL |
|
NULL |
|
NULL |
|
| Assignments |
|
DropboxId |
Assignment Submissions |
NULL |
|
NULL |
|
NULL |
|
| Grades |
Grade |
GradeItemId |
Discussion Topic User Scores, Quiz Attempts, Assignment Submissions |
GradeSchemeId |
Grade Objects |
NULL |
|
NULL |
|
| |
Score on a grade item |
GradeItemId |
Discussion Topic User Scores, Quiz Attempts, Assignment Submissions |
GradeSchemeId |
Grade Objects |
NULL |
|
NULL |
|
| Quiz |
CollectionId |
Question Relationships
|
NULL |
|
|
NULL |
|
NULL |
|
| Survey |
CollectionId |
Question Relationships |
NULL |
|
|
NULL |
|
NULL |
|
| Awards |
AssociationId |
Not available |
NULL |
|
|
NULL |
|
NULL |
|
| Outcomes |
Outcome Checkpoints |
NULL |
|
NULL |
|
OutcomeId |
Outcome Details |
Scale Level Id |
Outcomes Scale Level Definition |