Les ensembles de données Brightspace pour Conditions de diffusion ne dépendent pas de l’activation d’outils spécifiques.
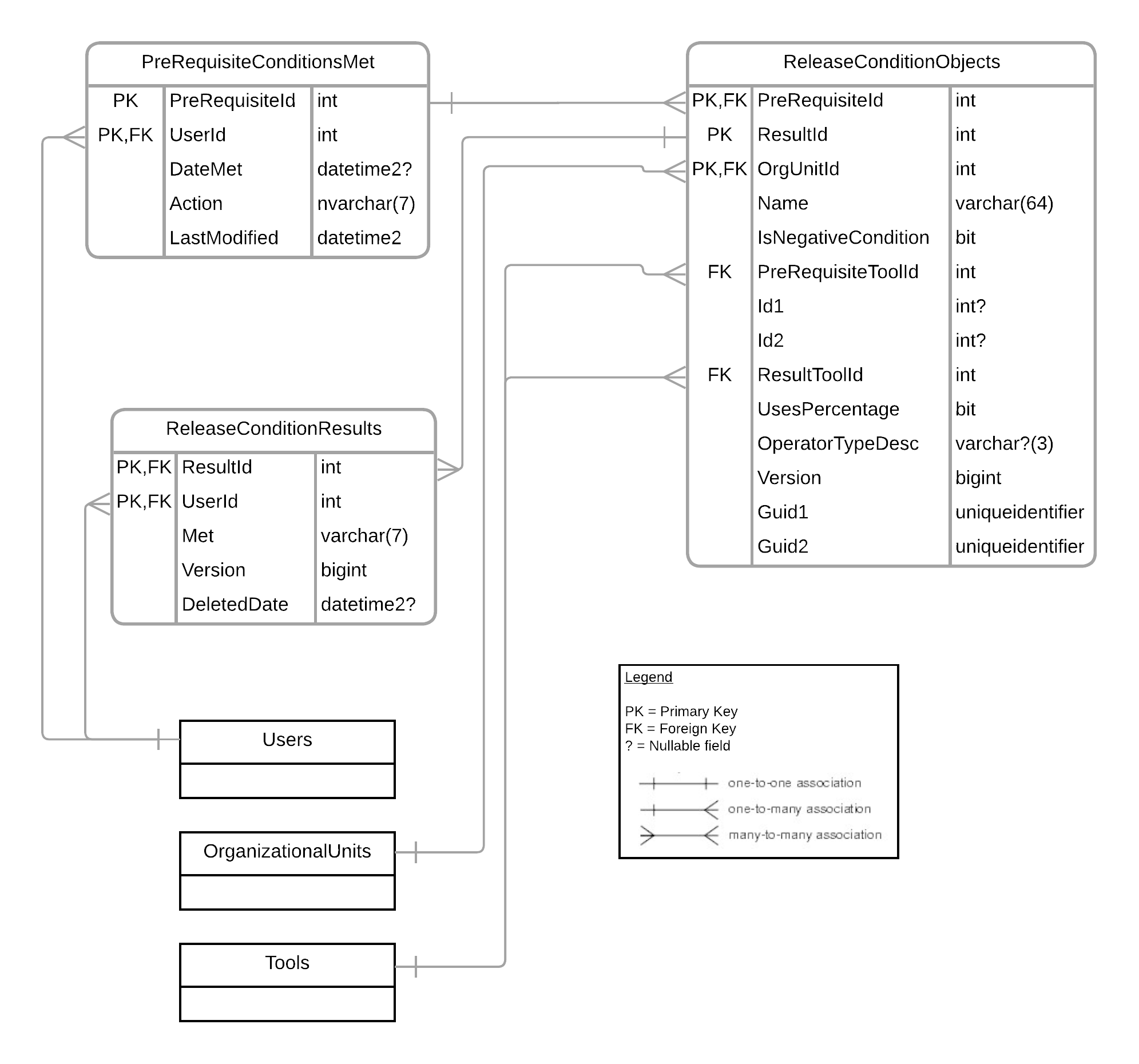
Diagramme des relations entre entités
Le diagramme suivant montre les relations entre les entités utilisées pour créer les ensembles de données Brightspace pour l’outil Conditions de diffusion. Pour agrandir le diagramme, faites un clic droit sur l'image et sélectionnez l’option Ouvrir l'image dans un nouvel onglet.

Conditions préalables respectées
L’ensemble de données Brightspace pour Conditions préalables respectées consigne toutes les conditions préalables qui ont été respectées pour les utilisateurs désirés de l’organisation.
L'ensemble de données Brightspace Conditions préalables respectées contient des données à partir du 1er janvier 2021 et respecte la limite par défaut du système de 150 millions de rangées des données les plus récentes.
Version Historique
|
Champ
|
Description
|
Type
|
Taille
|
Clé
|
|---|
|
5.7/6.0 – Clé mise à niveau
|
PreRequisiteId |
Identifiant unique du préalable. |
int |
4 |
PK |
|
5.7/6.0 – Clé mise à niveau
|
UserId |
Identifiant unique de l’utilisateur. |
int |
4 |
PK, FK |
|
5.7/6.0 – Taille de la colonne mise à jour
|
DateMet |
Date à laquelle la condition préalable a été respectée (UTC).
La valeur de ce champ peut être nulle.
|
datetime2 |
8 |
|
| 8.11/9.0 |
Action |
L’action qui est survenue : respectée ou supprimée. |
nvarchar |
7 |
|
| 8.11/9.0 |
LastModified |
La date et l'heure auxquelles la condition a été respectée ou supprimée. Lorsque les conditions sont respectées, la valeur correspond à celle de la colonne DateMet. |
datetime2 |
8 |
|
Objets de condition de diffusion
L'ensemble de données Brightspace pour Objets de condition de diffusion consigne toutes les conditions de diffusion (préalables et résultantes) qui ont été créées dans l'organisation.
Version Historique
|
Champ
|
Description
|
Type
|
Taille
|
Clé
|
|---|
| 6.7 – Clé mise à niveau |
PreRequisiteId |
Identifiant unique du préalable. |
int |
4 |
PK, FK |
| 3.7/4.2 |
ResultId |
Identifiant unique du résultat. |
int |
4 |
PK |
| 6.7 – Clé mise à niveau |
OrgUnitId |
Identifiant unique de l’organisation. |
int |
4 |
PK, FK |
|
5.7/6.0 – Taille de la colonne mise à jour
|
Nom |
Nom de la condition préalable. |
varchar |
64 |
|
| 3.7/4.2 |
IsNegativeCondition |
Indique si la condition s’appuie sur quelque chose qui ne se produit pas. |
bit |
1 |
|
| 5.5 – Correction du nom de champ |
PreRequisiteToolId |
Identifiant unique de l’outil préalable. |
int |
4 |
FK |
|
5.7/6.0 : Suppression de FK
|
Id1 |
Identifiant unique pour l'outil préalable.
La valeur de ce champ peut être nulle.
|
int |
4 |
|
|
5.7/6.0 : Suppression de FK
|
Id2 |
Identifiant secondaire unique pour l'outil préalable au besoin.
La valeur de ce champ peut être nulle.
|
int |
4 |
|
| 3.7/4.2 |
ResultToolId |
Identifiant unique de l'outil de résultat. |
int |
4 |
FK |
| 3.7/4.2 |
UsesPercentage |
Indique si la condition préalable est à la recherche d’une note en pourcentage. |
bit |
1 |
|
| 3.7/4.2 |
OperatorTypeDesc |
Définit où toutes les conditions préalables ou certaines doivent être respectées.
La valeur de ce champ peut être nulle.
|
varchar |
3 |
|
| 3.7/4.2 |
Version |
Indique la version de la rangée. Ces informations servent à déterminer quelle rangée de la table est survenue en premier, de façon similaire à la fonction d’horodatage des autres ensembles de données. |
bigint |
8 |
|
| 9.8 |
Guid1 |
Identifiant unique pour l'outil préalable. Pour un objet de condition de diffusion basé sur les résultats, la valeur correspond à ObjectId du résultat. La valeur de ce champ peut être nulle. |
uniqueidentifier |
16 |
|
| 9.8 |
Guid2 |
Identifiant unique pour l'outil préalable. Pour un objet de condition de diffusion basé sur les résultats, la valeur correspond à ScaleLevelId du résultat. La valeur de ce champ peut être nulle. |
uniqueidentifier |
16 |
|
Résultats relatifs aux conditions de diffusion
L’ensemble de données Brightspace Résultats relatifs aux conditions de diffusion consigne tous les résultats relatifs aux conditions de diffusion et si elles ont été respectées ou non pour les utilisateurs désirés dans l’organisation. Ce sont les actions qui en découlent lorsque les conditions préalables sont respectées.
Version Historique
|
Champ
|
Description
|
Type
|
Taille
|
Clé
|
|---|
| 6.7 – Clé mise à niveau |
ResultId |
Identifiant unique du résultat. |
int |
4 |
PK, FK |
| 6.7 – Clé mise à niveau |
UserId |
Identifiant unique de l’utilisateur. |
int |
4 |
PK, FK |
|
5.7/6.0 – Taille de la colonne mise à jour
|
Met |
Indique si le résultat a été atteint ou non par l’utilisateur. |
varchar |
7 |
|
| 3.7/4.2 |
Version |
Indique la version de la rangée. Ces informations servent à déterminer quelle rangée de la table est survenue en premier, de façon similaire à la fonction d’horodatage des autres ensembles de données. |
bigint |
8 |
|
| 10.8 |
DeletedDate |
La date et l'heure auxquelles le résultat de la condition de diffusion a été supprimé (UTC).
La valeur de ce champ peut être nulle.
|
datetime2 |
8 |
|
À propos de la suppression de données associées
À compter de novembre 2025, lorsqu'une condition de diffusion est supprimée, les dossiers des résultats des conditions de diffusion associés demeurent dans cet EDB. Les résultats des conditions de diffusion qui ont été supprimées avant novembre 2025 ne sont pas inclus.
Lorsqu'une unité organisationnelle est supprimée, les dossiers des résultats de la condition de diffusion associée demeurent dans cet EDB pour toutes les données historiques. Si l'unité organisationnelle supprimée est restaurée, les résultats de la condition de diffusion associés peuvent également être restaurés.
Les utilisateurs peuvent joindre les données Résultats de condition de diffusion à d'autres BDS pour savoir si un enregistrement de résultat de condition de diffusion est associé à une condition de diffusion supprimée (en joignant à des objets de condition de diffusion ) ou à une unité organisationnelle supprimée (en joignant à des unités organisationnelles ).
Exemple
Voici un exemple de la façon dont ces ensembles de données collaborent.
Lorsqu’un utilisateur doit achever une publication de discussion dans un forum, et que l’utilisateur doit remplir un questionnaire pour déclencher une condition de diffusion pour que la discussion soit publiée, la publication de discussion résulte de la condition de diffusion et le questionnaire est la condition préalable.
- Dans l'ensemble de données Brightspace Objets des conditions de diffusion, une seule rangée permet de faire la mise en correspondance entre la discussion et le questionnaire.
- Une rangée est dédiée à chaque utilisateur ayant terminé de répondre au questionnaire requis dans l'ensemble de données Brightspace Conditions préalables respectées.
-
Dans certains cas, une condition de diffusion est réglée comme une condition négative, ce qui signifie qu'elle dépend d'un utilisateur et non d'une action. Dans ce cas, Non respectée signifierait que l'action a été terminée parce que la condition ne s'applique plus. Dans l'ensemble de données Brightspace Résultats de la condition de diffusion, une rangée est dédiée à chaque utilisateur ayant respecté les conditions positives, et une rangée est dédiée à chaque utilisateur n'ayant pas respecté les conditions négatives.
Ces ensembles de données n'ont aucune suppression superficielle exposée dans une colonne IsDeleted, en raison de la façon dont les suppressions surviennent dans des conditions de diffusion.
- Lorsque vous avez une condition de diffusion au sujet d'une activité, comme tenter de répondre à un questionnaire et que vous supprimez l'activité (le questionnaire), la suppression de la condition est complète et est retirée de l'ensemble de données COMPLET.
- Lorsqu'une activité comprend une ou des conditions de diffusion, puis que vous supprimez ces dernières, elles sont conservées dans les ensembles de données avec la valeur OrgUnitId = 0, indiquant qu'elles ont été supprimées.
L'ensemble de données Objets des conditions de diffusion comprend quatre champs : Id1, Id2, Guid1 et Guid2. Ces champs seront remplis ou vides selon le type de condition de diffusion et contiendront les informations d'identification requises pour faire la mise en correspondance de l'objet. Le tableau ci-dessous peut vous aider à déterminer l'Id qui s'affiche.
| Domaine |
Type |
Id1 |
Exemple d'ensembles de données Brightspace |
Id2 |
Exemple d'ensembles de données Brightspace |
Guid1 |
Exemple d'ensembles de données Brightspace |
Guid2 |
Exemple d'ensembles de données Brightspace |
|---|
| Liste des rappels |
Liste des rappels |
ChecklistId |
Objets des listes des rappels |
NULL |
|
NULL |
|
NULL |
|
| |
Élément de liste des rappels |
ItemId |
Détails des éléments des listes des rappels |
ChecklistId |
Objets des listes des rappels |
NULL |
|
NULL |
|
| Liste de participants |
Inscriptions |
OrgUnitId |
Inscriptions d’utilisateur |
NULL |
|
NULL |
|
NULL |
|
| |
Appartenance à un groupe |
GroupId |
Non disponible |
GroupCategoryId |
Non disponible |
NULL |
|
NULL |
|
| |
Rôle |
RoleId |
Détails de rôle |
NULL |
|
NULL |
|
NULL |
|
| Compétences |
|
ObjectId |
Achèvement du contenu par l’utilisateur |
NULL |
|
NULL |
|
NULL |
|
| Contenu |
Achèvement |
ContentObjectId |
Achèvement du contenu par l’utilisateur |
NULL |
|
NULL |
|
NULL |
|
| Discussions |
Publications |
TopicId |
Sujets de discussion |
NULL |
|
NULL |
|
NULL |
|
| Travaux |
|
DropboxId |
Soumissions de travaux |
NULL |
|
NULL |
|
NULL |
|
| Notes |
Note |
GradeItemId |
Notes d’utilisateur pour les sujets de discussion, Tentatives de réponse à un questionnaire, Soumissions de travaux |
GradeSchemeId |
Objets de notes |
NULL |
|
NULL |
|
| |
Note sur un élément de note |
GradeItemId |
Notes d’utilisateur pour les sujets de discussion, Tentatives de réponse à un questionnaire, Soumissions de travaux |
GradeSchemeId |
Objets de notes |
NULL |
|
NULL |
|
| Questionnaire |
CollectionId |
Question Relations
|
NULL |
|
|
NULL |
|
NULL |
|
| Sondage |
CollectionId |
Question Relations |
NULL |
|
|
NULL |
|
NULL |
|
| Récompenses |
AssociationId |
Non disponible |
NULL |
|
|
NULL |
|
NULL |
|
| Résultats |
Points de contrôle des résultats |
NULL |
|
NULL |
|
OutcomeId |
Détails des résultats |
ID niveau échelle |
Définition de Niveau d'échelle de résultats |