La Nouvelle expérience de préparation des données est un moyen visuel détaillé de créer des ensembles de données dans le Créateur d'analyses. Au lieu d'accéder à une liste linéaire de tableaux et de champs, vous accédez au canevas d'un flux de travail qui affiche :
- Chaque transformation sous la forme d'une étape
- Comment les données sont transmises d'une étape à l'autre
- Où se situent les ramifications (pour les flux de travail plus complexes)
- Un aperçu des données en temps réel, qui est mis à jour de façon dynamique
La Nouvelle expérience de préparation des données offre également les avantages suivants :
- Plus d’options de transformation, y compris Faire pivoter, Annuler le pivot, Regrouper, et Annexer.
- Prend en charge des fonctionnalités avancées, comme les flux de travail ramifiés et les ensembles de données composites (à l'aide d'un ensemble de données comme base).

|
Important : Les nouveaux ensembles de données créés au moyen de la Nouvelle expérience de préparation des données s'ouvrent par défaut dans le nouveau flux de travail visuel. Les ensembles de données existants qui ont été créés dans l'expérience antérieure demeurent dans l'ancien éditeur de préparation des données et ne peuvent pas être convertis.
|
Toutes les fonctions à venir, y compris les éléments visuels, les tableaux de bord et les fonctions de partage fonctionnent de la même façon dans les deux expériences de préparation des données.
Création d'un nouvel ensemble de données
Vous voyez toujours la Nouvelle expérience de préparation des données lorsque vous créez un nouvel ensemble de données à partir d'une source de données.
Visionnez cette vidéo pour apprendre à créer un ensemble de données à partir de sources de données existantes, en utilisant le chemin rapide ou en ouvrant un ensemble de données existant dans le Créateur d’analyses. Passez en revue les étapes écrites ci-dessous.
Marche à suivre pour créer un nouvel ensemble de données :
- Accédez au Portail Insights.
- Sous l'onglet Créateur d'analyses, cliquez sur Créateur d'analyses. Le Créateur d'analyses s'ouvre par défaut dans l'onglet Analyses. Cette vue comprend également les onglets Favoris, Récents, Mon dossier, Dossiers partagés, Tableaux de bord et Ensembles de données.
- Cliquez sur l'onglet Ensembles de données pour afficher la liste des actifs disponibles.

- Sélectionnez l'option Nouvel ensemble de données pour commencer à créer un nouvel ensemble de données.

- Sous À PARTIR DE SOURCES DE DONNÉES EXISTANTES, choisissez votre source. Par exemple, sélectionnez Brightspace, puis cliquez sur Créer un ensemble de données.


- Sélectionnez l'EDB à utiliser, puis cliquez sur Modifier/prévisualiser les données.

La Nouvelle expérience de préparation des données s'ouvrira.

Création d'un nouvel ensemble de données à l'aide d'un SQL personnalisé
Visionnez cette vidéo pour apprendre à créer un ensemble de données à l’aide de SQL personnalisé dans le Créateur d’analyses. Passez en revue les étapes écrites ci-dessous.
Marche à suivre pour créer un nouvel ensemble de données à l'aide d'un SQL personnalisé
- Accédez au Portail Insights.
- Sous l'onglet Créateur d'analyses, cliquez sur Créateur d'analyses. Le Créateur d'analyses s'ouvre par défaut dans l'onglet Analyses. Cette vue comprend également les onglets Favoris, Récents, Mon dossier, Dossiers partagés, Tableaux de bord et Ensembles de données.
- Ouvrez l'onglet Ensembles de données pour afficher la liste des ensembles de données disponibles.

- Sélectionnez l'option Nouvel ensemble de données pour commencer à créer un nouvel ensemble de données.

- Sous À PARTIR DE SOURCES DE DONNÉES EXISTANTES, choisissez votre source. Par exemple, sélectionnez Brightspace, puis cliquez sur Créer un ensemble de données.


- Si vous souhaitez créer un EDB à l'aide d'un EDB existant, sélectionnez-le dans la section Tableaux.
- Procédez de l'une des façons suivantes :
- Cliquez sur Utiliser un SQL personnalisé pour commencer à écrire votre requête SQL immédiatement.

- Cliquez sur Modifier/prévisualiser les données pour ouvrir d'abord l'éditeur SQL dans la nouvelle expérience.
Les deux chemins d'accès ouvrent la Nouvelle expérience de préparation des données, où vous pouvez continuer à créer vos ensembles de données à l'aide d'un SQL.

Ouverture d'un ensemble de données existant
Lorsque vous travaillez avec des ensembles de données que vous avez déjà créés ou qui proviennent d'un EDB, vous pouvez les ouvrir rapidement dans l'onglet Ensembles de données.
Marche à suivre pour ouvrir un ensemble de données existant
- Accédez au Portail Insights.
- Sous l'onglet Créateur d'analyses, cliquez sur Créateur d'analyses.
- Sélectionnez l'onglet Ensembles de données.

- Recherchez le nom de l'ensemble de données.

- Cliquez sur Utiliser dans l'outil Analyses et sélectionnez UTILISER DANS L'ENSEMBLE DE DONNÉES.

La Nouvelle expérience de préparation des données s'ouvrira.
Utilisation du chemin d'accès rapide
Les créateurs peuvent commencer à créer des éléments visuels immédiatement après avoir sélectionné un ensemble de données.
Marche à suivre pour utiliser le chemin d'accès rapide
- Accédez au Portail Insights.
- Sous l'onglet Créateur d'analyses, cliquez sur Créateur d'analyses.
- Ouvrez l'onglet Ensembles de données pour afficher la liste des ensembles de données disponibles.

- Sélectionnez l'option Nouvel ensemble de données pour commencer à créer un nouvel ensemble de données.

- Sous À PARTIR DE SOURCES DE DONNÉES EXISTANTES, choisissez votre source. Par exemple, sélectionnez Brightspace, puis cliquez sur Créer un ensemble de données.


- Sélectionnez l'EDB à utiliser et cliquez sur Sélectionner.

- Cliquez sur Visualiser.

L'ensemble de données s'ouvre dans l'outil Analyses, ce qui vous permet de commencer à créer des éléments visuels.
Marche à suivre pour ouvrir votre ensemble de données en mode de modification
- Dans l'outil Analyses, cliquez sur le nom de l'ensemble de données dans le coin supérieur gauche.

- Sélectionnez l'option Gérer les ensembles de données.
- Cliquez sur le menu identifié de trois points à côté de votre ensemble de données, puis sélectionnez l'option Modifier.

La Nouvelle expérience de préparation des données s'ouvrira.

Aperçu de l'interface de la Nouvelle expérience de préparation des données
Visionnez cette vidéo pour apprendre à naviguer dans la nouvelle expérience de préparation de données dans le Créateur d’analyses. Passez en revue les étapes écrites ci-dessous.
Lorsque vous ouvrez un ensemble de données dans la nouvelle expérience, l'écran comporte quatre zones principales :
- Canevas de flux de travail (zone centrale)
- Volet gauche (étapes)
- Volets Configurer et Aperçu (zone inférieure)
- Barre d'outils (en haut à droite)
Flux de travail

Le Flux de travail affiche votre ensemble de données sous la forme d'une série d'étapes interreliées. Chaque étape représente une mesure prise sur les données. Par exemple :
- Entrée (votre source de données de départ)
- Filtre
- Sélectionner des colonnes
- Renommer les colonnes
- Joindre
- Regrouper
- Publier
Cela vous permet d'afficher l'intégralité du flux de travail de l'ensemble de données. Vous pouvez commencer avec une seule source de données et appliquer une ou deux transformations.

Le flux de travail peut également prendre en charge la création de données plus avancées. Lorsque votre logique nécessite d'utiliser des chemins de transformation distincts, le canevas affiche les ramifications, afin que chaque chemin puisse évoluer indépendamment avant d'être rejoint. L'exemple suivant montre comment le canevas gère la création de données plus avancées :
- Plusieurs ensembles de données d'une unité organisationnelle sont utilisés comme intrants.
- Chaque ramification applique ses propres transformations (Filtrer, Sélectionner, Renommer).
- Les ramifications se rejoignent ensuite.
Volet de gauche
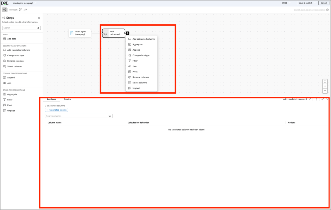
Le volet de gauche présente toutes les transformations que vous pouvez appliquer, regroupées en catégories.

Les créateurs peuvent ajouter une transformation en cliquant sur l'option +Ajouter du volet de gauche ou sur l'option + directement dans le canevas du flux de travail.

Prévisualisation des données et volets de configuration
Lorsque vous sélectionnez une étape du flux de travail, la zone inférieure de l'écran affiche deux volets : Configurer et Aperçu.

L'option Configurer vous permet de définir la nature de l'étape et veille à ce que vous configuriez la transformation correctement. L'onglet Configurer vous permet de :
- Sélectionner les colonnes à modifier
- Voir le type de données d'origine
- Choisir un nouveau type de données
- Confirmer ce qui changera avant de l'appliquer.

Aperçu vous permet de vérifier les résultats de l'étape.
Après la configuration de la transformation, le volet Aperçu est mis à jour et affiche ce qui suit :
- SessionId est maintenant affiché en tant que décimale
- Confirmation visuelle que la transformation a fonctionné comme prévu.
Les volets Configurer et Aperçu aident les créateurs à valider le changement immédiatement avant de poursuivre. Cette interaction en deux étapes réduit les erreurs et augmente la confiance envers l'ensemble de données final.
Barre d'outils
La barre d'outils vous permet d'accéder rapidement aux commandes les plus importantes de l'ensemble de données. Elle s'affiche toujours en haut de l'écran lorsque vous créez votre ensemble de données. Le nom de l'ensemble de données s'affiche toujours dans le coin supérieur gauche.

Modification du nom d'un ensemble de données
Cliquez sur le nom de l'ensemble de données pour le renommer. Le nom sera alors mis à jour partout où l'ensemble de données est utilisé.
Détecteur de mode de requête
La barre d'outils indique si votre ensemble de données utilise SPICE ou une requête directe. Ce choix influence les transformations disponibles.

Mode de requête : SPICE vs requête directe
Utilisez SPICE lorsque vous voulez exploiter toutes les fonctionnalités de la Nouvelle expérience de préparation des données.
SPICE permet d'effectuer des transformations qui refaçonnent ou résument vos données, notamment :
- Le pivot
- Annuler le pivot
- Regrouper
- Annexer
- Flux de travail complexes ou comportant plusieurs étapes (y compris les ramifications)
SPICE charge vos données dans une mémoire vive rapide. Cela permet au Créateur d'analyses d'effectuer des tâches complexes, qui ne peuvent pas être exécutées efficacement comparativement aux requêtes de la base de données en direct.

|
Important : Si vous ajoutez l'une des transformations ci-dessus, votre ensemble de données devient limité à SPICE et vous ne pourrez pas sélectionner l'option DirectQuery (requête directe), comme indiqué dans l'exemple ci-dessous.
|

L'option DirectQuery prend en charge les opérations de base simples, notamment :
- Filtres
- Sélectionner, Renommer, Modifier le type de données
- Champs calculés de base
- Joints simples (avec certaines limites)
DirectQuery ne prend pas en charge les options Faire pivoter, Annuler le pivot, Regrouper, Annexer, flux de travail complexes ou comportant plusieurs ramifications.
Enregistrer et publier

La barre d'outils comprend deux options de publication, selon ce que vous voulez faire ensuite.
- Cliquez sur Enregistrer et publier pour rendre votre ensemble de données disponible pour les analyses et les tableaux de bord.
- Cliquez sur Publier et visualiser pour publier l'ensemble de données et l'ouvrir en tant que nouvelle analyse afin que vous puissiez commencer à créer des éléments visuels immédiatement.

|
Important : Lorsque vous publiez un ensemble de données créé dans la Nouvelle expérience de préparation des données, il ne peut pas être modifié au moyen de l'ancienne expérience de préparation des données. Toutes les modifications futures seront toujours ouvertes dans la nouvelle expérience.
|
Annuler
Cliquez sur Annuler pour mettre fin à votre session de modification en cours et retourner à l'onglet Ensembles de données.
Transformation d'ensembles de données au moyen de la Nouvelle expérience de préparation des données
La Nouvelle expérience de préparation des données vous permet de créer des ensembles de données à l'aide d'un flux de travail visuel détaillé. Chaque transformation s’affiche sous la forme d’un titre dans le canevas, et l’onglet Aperçu situé dans le volet inférieur affiche immédiatement les résultats.
Vous trouverez ci-dessous un aperçu de la façon d'ajouter des données, d'appliquer des transformations et d'utiliser des fonctionnalités plus avancées.
Ajout de données
Chaque ensemble de données commence par une étape de saisie. Marche à suivre pour ajouter une source de données :
- Dans la vignette Intrant, cliquez sur Ajouter des données.
- Sélectionnez l’un des éléments suivants : Ensemble de données (pour les ensembles de données personnalisés), Source de données (pour les ensembles de données Brightspace) ou Téléverser un fichier.

Transformations courantes
Visionnez cette vidéo pour apprendre à utiliser des transformations courantes comme Ajouter des colonnes calculées, Filtrer, Sélectionner des colonnes et Renommer des colonnes dans le Créateur d’analyses. Passez en revue les étapes écrites ci-dessous.
Filtre
Utilisez le filtre pour ne conserver que les lignes qui correspondent à des conditions précises. Le filtre affine votre ensemble de données en fonction des règles que vous définissez (par exemple, conserver uniquement les sections, les utilisateurs actifs uniquement, semestres actuels uniquement).
- Dans le volet de gauche, cliquez sur Filtrer. Vous pouvez également cliquer sur l'icône + du canevas et choisir l'option Filtrer.
- Dans le volet Configurer ci-dessous, choisissez une colonne, puis une condition, et entrez une valeur.
- Vérifiez les résultats filtrés dans le volet Aperçu.

Le filtre est pris en charge à la fois par SPICE et DirectQuery.
Sélectionner des colonnes
Utilisez l'option Sélectionner des colonnes pour choisir les champs à conserver dans votre ensemble de données. Cette étape supprime toutes les colonnes non pertinentes dont vous n'avez pas besoin.
- Dans le volet de gauche, cliquez sur Sélectionner les colonnes. Vous pouvez également cliquer sur l’icône + du canevas et choisir l’option Sélectionner des colonnes.
- Dans le volet Configurer ci-dessous, sélectionnez les colonnes à inclure.
- Réorganisez les colonnes au besoin.
- Utilisez le volet Aperçu pour confirmer que seuls les champs sélectionnés sont visibles.

L’option Sélectionner des colonnes est prise en charge par SPICE et DirectQuery.
Renommer les colonnes
Utilisez l’option Renommer des colonnes lorsque vous désirez donner des noms plus clairs et plus pertinents aux champs avant de les utiliser dans des éléments visuels ou de les joindre à d’autres sources de données.
- Dans le volet de gauche, cliquez sur Renommer les colonnes. Vous pouvez également cliquer sur l’icône + du canevas et choisir l’option Renommer les colonnes.
- Dans le volet Configurer ci-dessous, sélectionnez les colonnes à renommer.
- Entrez les nouveaux noms sous Nouveau nom.
- Utilisez le volet Aperçu pour confirmer que les noms des champs ont été modifiés.

L'option Renommer les colonnes est prise en charge par SPICE et DirectQuery.
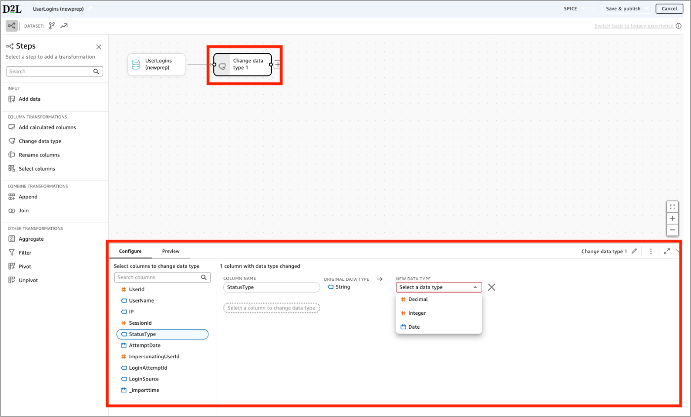
Modifier le type de données
Utilisez l'option Modifier le type de données lorsque vous voulez qu'une colonne se comporte comme un type de données différent. Par exemple, vous pouvez convertir un champ numérique stocké sous la forme de chaîne de caractères en nombre entier ou en décimale.
- Dans le volet de gauche, cliquez sur Modifier le type de données. Vous pouvez également cliquer sur l’icône + du canevas et choisir l’option Modifier le type de données.
- Dans le volet Configurer ci-dessous, sélectionnez les colonnes à renommer.
- Utilisez le menu déroulant NOUVEAU TYPE DE DONNÉES pour sélectionner le nouveau type.
- Utilisez le volet Prévisualiser pour confirmer que l'ensemble de données contient les nouveaux types de données.

Ajouter des colonnes calculées
Utilisez l'option Ajouter des colonnes calculées lorsque vous désirez créer de nouveaux champs basés sur des formules. Par exemple, vous pouvez calculer une durée en utilisant une heure de début et une heure de fin.

- Dans le volet de gauche, cliquez sur Colonnes calculées. Vous pouvez également cliquer sur l’icône + du canevas et choisir l’option Colonnes calculées.
- Dans le volet Configurer ci-dessous, cliquez sur + Colonne calculée.
- Utilisez l'éditeur de formule pour nommer la nouvelle colonne et créer une expression à l'aide des champs, des paramètres et des fonctions prises en charge.
- Utilisez le volet Aperçu pour confirmer que la nouvelle colonne s'affiche et qu'elle se comporte comme prévu.
L'option Colonnes calculées est prise en charge par SPICE et DirectQuery.
Joindre
Visionnez cette vidéo pour apprendre à utiliser la transformation Associer dans le Créateur d’analyses. Passez en revue les étapes écrites ci-dessous.
Utilisez l’option Joindre lorsque vous désirez combiner deux tableaux basées sur des valeurs correspondantes pour regrouper des informations connexes dans un seul ensemble de données.
Dans l'exemple ci-dessous, le créateur joint la ramification Sections à la ramification Offre et parent à l'aide de SectionId = orgunitid.

- Dans le volet de gauche, cliquez sur Associer. Vous pouvez également cliquer sur l'icône + du canevas et choisir l’option Joindre.
- Dans le volet Configurer ci-dessous, sélectionnez une colonne dans le tableau de gauche.
- Sélectionnez une colonne correspondante dans le tableau de droite et ajoutez d'autres clauses, au besoin.
- Sélectionnez un type d'association :
- Intérieur
- Gauche
- Droite
- Intégral
- Utilisez le volet Aperçu pour vérifier que l'Association se comporte comme prévu.
DirectQuery prend uniquement en charge les associations simples. SPICE prend en charge tous les types d'association ainsi que ceux comportant plusieurs étapes.
Annexer
Visionnez cette vidéo pour apprendre à utiliser la transformation Annexer pour combiner des ensembles de données dans le Créateur d’analyses. Passez en revue les étapes écrites ci-dessous.
Utilisez l'option Annexer pour combiner deux ensembles de données à la fois en empilant leurs rangées dans un même résultat. Si vous devez combiner plus de deux ensembles de données, vous pouvez annexer des étapes supplémentaires pour inclure chaque ensemble de données de façon séquentielle.

- Dans le volet de gauche, cliquez sur Annexer. Vous pouvez également cliquer sur l'icône + du canevas et choisir l'option Annexer.
- Dans le volet Configurer ci-dessous, sélectionnez Tableau 1 (le premier ensemble de données) et Tableau 2 (l'ensemble de données à annexer).
- Passez en revue l'aperçu du résultat annexé pour confirmer ce qui suit :
- Colonnes correspondantes
- Colonnes qui n'existent que dans un seul ensemble de données
- Alignement des colonnes
- Modifiez vos ensembles de données sources en renommant ou en sélectionnant des colonnes, au besoin, pour vous assurer que les structures correspondent.
- Utilisez le volet Aperçu pour vérifier que les lignes ont été correctement combinées.
La transformation Annexer est exclusive à SPICE. Si vous ajoutez une étape Annexer, l'ensemble de données devient automatiquement limité à SPICE et vous ne pourrez plus passer à DirectQuery.
Regrouper
Visionnez cette vidéo pour apprendre à utiliser les transformations Regrouper, Faire pivoter et Associer pour résumer des données dans la nouvelle expérience de préparation de données. Passez en revue les étapes écrites ci-dessous.
Utilisez l'option Regrouper lorsque vous voulez résumer vos données. Par exemple, compter des dossiers, trouver des valeurs minimales ou maximales, ou regrouper des valeurs pour produire un résultat de niveau supérieur. Dans l'exemple ci-dessous, le créateur rassemble par nom d'utilisateur et regroupe les StatusType à l'aide de la fonction Max pour produire une valeur d'état unique par utilisateur.

- Dans le volet de gauche, cliquez sur Regrouper. Vous pouvez également cliquer sur l'icône + du canevas et choisir l'option Regrouper.
- Dans le volet Configurer ci-dessous :
- Ajoutez une ou plusieurs colonnes Rassembler par (par exemple, nom d'utilisateur).
- Ajoutez une ou plusieurs colonnes regroupées (par exemple, StatusType).
- Choisissez une fonction de regroupement comme Nombre, Nombre distinct, Min, Max ou ListAgg.
- Donnez un nom à la colonne générée.
- Utilisez le volet Aperçu pour vérifier le résultat résumé.
L’option Regrouper est exclusive à SPICE. Si vous ajoutez une étape Regrouper, l'ensemble de données devient automatiquement limité à SPICE et vous ne pourrez plus passer à DirectQuery.
Faire pivoter et Annuler le pivot
Visionnez cette vidéo pour apprendre à utiliser la transformation Annuler le pivot dans le Créateur d’analyses. Pour la transformation Faire pivoter, reportez-vous à la vidéo qui se trouve dans la section Transformations communes. Passez en revue les étapes écrites ci-dessous.
Utilisez les options Faire pivoter et Annuler le pivot pour modifier les données entre les formats basés sur les lignes et les colonnes. Ces transformations sont souvent utilisées pour préparer des ensembles de données à une analyse ou lors de l'utilisation de données de type attribut.
- L’option Faire pivoter convertit les valeurs des lignes en colonnes.
- L'option Annuler le pivot convertit les colonnes en rangées.
- Dans le volet de gauche, cliquez sur Faire pivoter. Vous pouvez également cliquer sur l’icône + du canevas et choisir l’option Faire pivoter.
- Dans le volet Configurer ci-dessous :
- Sous Faire pivoter la colonne, sélectionnez la colonne dont les valeurs deviendront de nouveaux en-têtes de colonne.
- Sous Colonne Valeur, sélectionnez la colonne qui contient les valeurs à copier dans les colonnes pivotées.
- Sous Fonction de regroupement, choisissez comment les valeurs multiples sont traitées.
- Sous Rassembler par colonnes, sélectionnez une ou plusieurs colonnes pour définir chaque ligne créée.

- Utilisez le volet Aperçu pour confirmer que les lignes ont été converties en colonnes comme prévu.

Les options Faire pivoter et Annuler le pivot sont uniquement prises en charge par SPICE.
Capacités avancées
Divergence
Visionnez cette vidéo pour apprendre à utiliser Divergence dans le Créateur d’analyses. Passez en revue les étapes écrites ci-dessous.
La Nouvelle expérience de préparation des données vous permet de diviser votre flux de travail en ramifications parallèles, chacune appliquant ses propres transformations avant de se fusionner à nouveau. Cela est utile lorsque différentes parties de votre ensemble de données nécessitent une logique distincte.

Dans l'exemple ci-dessus, l'ensemble de données Unités organisationnelles se ramifie en chemins d'accès parallèles pour :
- Sections
- Offres
- Programmes
- Semestres
- Départements
Il est ainsi plus facile de créer des hiérarchies comme programme → semestre → section ou d'autres structures organisationnelles comportant plusieurs niveaux.
L'option Divergence est uniquement prise en charge par SPICE. DirectQuery ne peut pas prendre en charge les flux de travail comportant plusieurs ramifications.
Ensembles de données composites
Visionnez cette vidéo pour apprendre à utiliser des ensembles de données composites dans le Créateur d’analyses.
Une fois que vous avez créé un ensemble de données de structure organisationnelle, vous pouvez l’ajouter à n’importe quel rapport que vous créez. Pour ce faire, utilisez l’ensemble de données personnalisé comme source de données pour un nouvel ensemble de données. Les ensembles de données composites dans le Créateur d’analyses vous permettent de réutiliser des données personnalisées dans plusieurs rapports, de gagner du temps et d’assurer l’uniformité des résultats.
Passage d'une expérience à l'autre
Visionnez cette vidéo pour apprendre à passer d’une expérience à l’autre dans le Créateur d’analyses.
Les ensembles de données créés dans l'ancienne expérience de préparation des données ne peuvent jamais être convertis dans la nouvelle expérience, car ils utilisent une structure interne différente qui n'est pas compatible avec le nouvel éditeur de flux de travail visuel. Les créateurs doivent reconstruire manuellement leurs anciens ensembles de données dans la nouvelle expérience.
Marche à suivre pour convertir un ensemble de données de la Nouvelle expérience de préparation des données vers l'ancienne expérience
- Créer un nouvel ensemble de données. Il s'ouvre automatiquement dans la Nouvelle expérience de préparation des données.
- Cliquez sur le lien d'exclusion Revenir à l'ancienne expérience situé dans le coin supérieur droit de l'interface, sous la barre d'outils.

- Votre nouvel ensemble de données s'ouvrira de nouveau dans l'ancien flux de travail de préparation des données.
Vous pouvez passer d'une expérience à l'autre jusqu'à ce que l'ensemble de données soit enregistré. Après avoir enregistré ou publié l'ensemble de données dans la nouvelle expérience :
- Le lien d'exclusion disparaît.
- Toutes les modifications futures s'ouvrent dans la nouvelle expérience.
- L'ensemble de données ne peut plus être converti vers l'ancienne interface.

Si vous préférez continuer à utiliser l'ancienne expérience, créez un nouvel ensemble de données et recommencez, ou copiez un ensemble de données existant créé dans l'ancien éditeur.
Foire aux questions
Pourquoi certains ensembles de données sont-ils grisés lorsque j'essaie de les ajouter dans la Nouvelle expérience de préparation des données?
Les ensembles de données peuvent seulement être combinés s'ils ont été créés dans la même expérience. Cela signifie que :
- Les anciens ensembles de données primaires peuvent uniquement être utilisés par des ensembles de données secondaires qui ont aussi été créés dans l'ancienne expérience.
- Les ensembles de données de la Nouvelle expérience de préparation des données peuvent uniquement être utilisés avec d'autres ensembles de données créés dans la Nouvelle expérience de préparation des données.