Los conjuntos de datos de Brightspace para condiciones de publicación no tienen dependencias de herramientas.
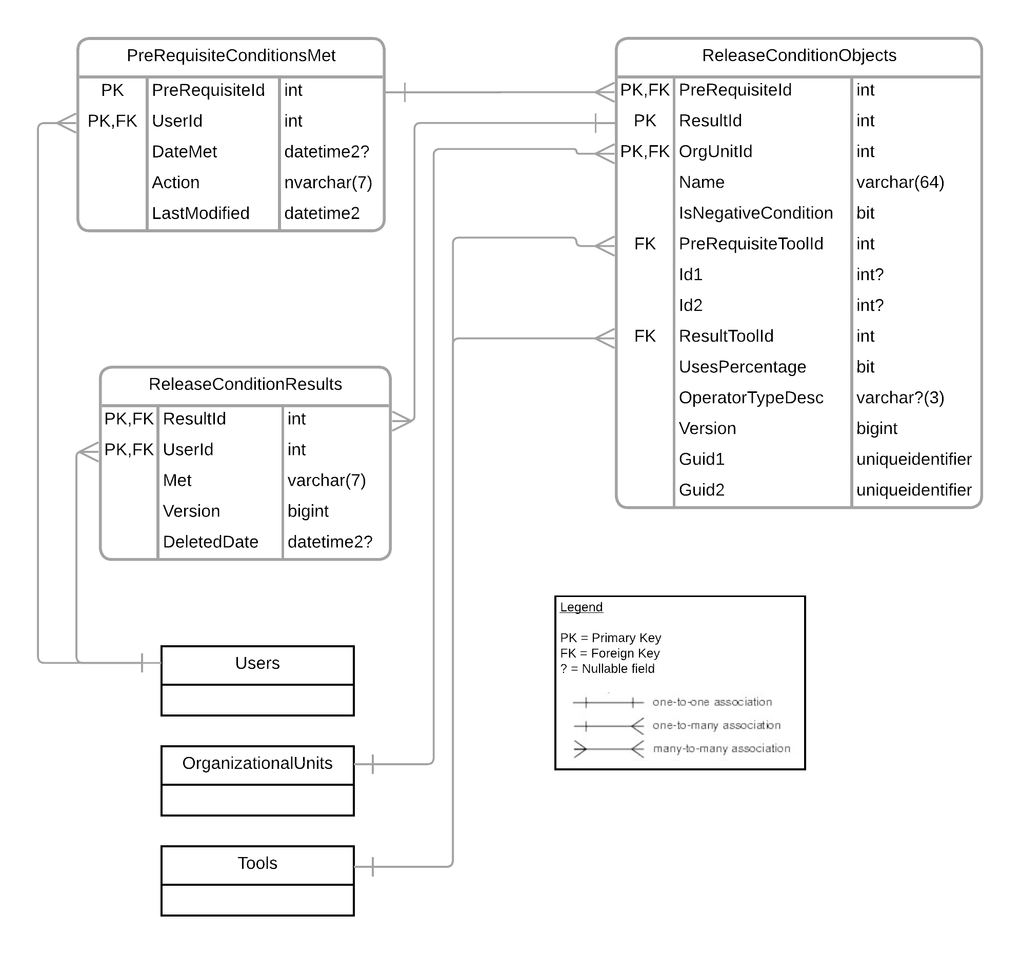
Diagrama entidad-relación
En el siguiente diagrama, se muestran las relaciones entre las entidades usadas para crear los conjuntos de datos de Brightspace para Condiciones de publicación. Para ampliar el diagrama, haga clic con el botón derecho en la imagen y seleccione Abrir imagen en una nueva pestaña.

Condiciones de prerrequisitos cumplidas
Las Condiciones de prerrequisitos que se cumplieron con el conjunto de datos de Brightspace devuelven todas las condiciones de requisitos previos que se han cumplido para los usuarios aplicables en la organización.
El conjunto de datos de Brightspace de Condiciones de prerrequisitos que se cumplieron contiene datos a partir del 1 de enero de 2021 y cumple con el límite predeterminado del sistema de 150 millones de filas de los datos más recientes.
Versión Historia
|
Campo
|
Descripción
|
Tipo
|
Tamaño
|
Clave
|
|---|
|
5.7/6.0: se actualizó la clave
|
PreRequisiteId |
Identificador único de prerrequisito. |
int |
4 |
PK |
|
5.7/6.0: se actualizó la clave
|
UserId |
Identificador único de usuario. |
int |
4 |
PK, FK |
|
5.7/6.0: se actualizó el tamaño de la columna
|
DateMet |
Fecha en que se cumplió la condición de prerrequisito (UTC).
El campo puede estar vacío
|
datetime2 |
8 |
|
| 8.11/9.0 |
Acción |
La acción que se produjo: cumplido o eliminado. |
nvarchar |
7 |
|
| 8.11/9.0 |
Última modificación |
La fecha y hora en que se cumplió o eliminó la condición (UTC). En el caso de las condiciones cumplidas, esto coincidirá con la columna DateMet. |
datetime2 |
8 |
|
Recursos de las condiciones de publicación
El conjunto de datos de Brightspace de Objetos de las condiciones de publicación detalla todas las condiciones de publicación (requisitos previos y resultados) que se han creado en la organización.
Versión Historia
|
Campo
|
Descripción
|
Tipo
|
Tamaño
|
Clave
|
|---|
| 6.7: se actualizó la clave |
PreRequisiteId |
Identificador único del prerrequisito. |
int |
4 |
PK, FK |
| 3.7/4.2 |
ResultId |
Identificador único del resultado. |
int |
4 |
PK |
| 6.7: se actualizó la clave |
OrgUnitId |
Identificador único de la organización. |
int |
4 |
PK, FK |
|
5.7/6.0: se actualizó el tamaño de la columna
|
Nombre |
Nombre de la condición del prerrequisito. |
varchar |
64 |
|
| 3.7/4.2 |
IsNegativeCondition |
Indica si la condición se basa en algo que no está sucediendo. |
bit |
1 |
|
| 5.5: se corrigió el nombre de campo |
PreRequisiteToolId |
Identificador único de la herramienta de prerrequisito. |
int |
4 |
FK |
|
5.7/6.0: se eliminó FK
|
Id1 |
Identificador único para la herramienta de prerrequisito.
El campo puede estar vacío.
|
int |
4 |
|
|
5.7/6.0: se eliminó FK
|
Id2 |
Identificador único secundario para la herramienta de prerrequisito cuando sea necesario.
El campo puede estar vacío.
|
int |
4 |
|
| 3.7/4.2 |
ResultToolId |
Identificador único de la herramienta de resultados. |
int |
4 |
FK |
| 3.7/4.2 |
UsesPercentage |
Indica si el prerrequisito está analizando un porcentaje de calificación. |
bit |
1 |
|
| 3.7/4.2 |
OperatorTypeDesc |
Define dónde se deben cumplir todos o cualquiera de los prerrequisitos.
El campo puede estar vacío.
|
varchar |
3 |
|
| 3.7/4.2 |
Versión |
Indica la versión de la fila. Esta información se utiliza para determinar qué fila de tabla se produjo primero, de forma similar a la manera en que funcionan los sellos de tiempo en otros conjuntos de datos. |
bigint |
8 |
|
| 9.8 |
Guid1 |
Identificador único para la herramienta de prerrequisito. Para un objeto de condición de publicación basado en Resultados, el valor coincidirá con el ObjectId del resultado. El campo puede estar vacío |
uniqueidentifier |
16 |
|
| 9.8 |
Guid2 |
Identificador único para la herramienta de prerrequisito. Para un objeto de condición de publicación basado en Resultados, el valor coincidirá con el ScaleLevelId del resultado. El campo puede estar vacío. |
uniqueidentifier |
16 |
|
Resultados de las condiciones de publicación
El conjunto de datos de Brightspace los Resultados de las condiciones de publicación detalla todas las condiciones de publicación y si fueron cumplidas por todos los usuarios aplicables en la organización. Estas son las acciones resultantes que ocurren cuando se cumplen los prerrequisitos.
Versión Historia
|
Campo
|
Descripción
|
Tipo
|
Tamaño
|
Clave
|
|---|
| 6.7: se actualizó la clave |
ResultId |
Identificador único del resultado. |
int |
4 |
PK, FK |
| 6.7: se actualizó la clave |
UserId |
Identificador único de usuario. |
int |
4 |
PK, FK |
|
5.7/6.0: se actualizó el tamaño de la columna
|
Cumplido |
Indica si el usuario ha cumplido o no el resultado. |
varchar |
7 |
|
| 3.7/4.2 |
Versión |
Indica la versión de la fila. Esta información se utiliza para determinar qué fila de tabla se produjo primero, de forma similar a la manera en que funcionan los sellos de tiempo en otros conjuntos de datos. |
bigint |
8 |
|
| 10.8 |
DeletedDate |
La fecha y hora en que se eliminó el resultado de las condiciones de publicación (UTC).
El campo puede estar vacío.
|
datetime2 |
8 |
|
Acerca de la eliminación de datos asociados
A partir de noviembre de 2025, cuando se elimina una condición de publicación, los registros de los resultados de las condiciones de publicación asociada permanecerán en este BDS. No se incluyen los resultados de las condiciones de publicación que se eliminaron antes de noviembre de 2025.
Cuando se elimina una unidad de organización, los registros de los resultados de las condiciones de publicación asociadas permanecen en este BDS para todos los datos históricos. Si se restaura la unidad de organización eliminada, también se pueden restaurar los resultados de las condiciones de publicación asociadas.
Los usuarios pueden unir los datos de los Resultados de las condiciones de publicación con otros BDS para averiguar si un registro de resultados de condiciones de publicación está asociado a una condición de publicación eliminada (uniéndolo con Objetos de condiciones de publicación) o a una unidad de organización eliminada (uniéndolo con Unidades de organización).
Unión de la muestra
Este es un ejemplo de cómo estos grupos de datos funcionan en conjunto.
Cuando un usuario debe completar una publicación de debate dentro de un foro, y el usuario debe completar un cuestionario para activar una condición de publicación para que aparezca la publicación de debate, la publicación de debate es el resultado de la condición de publicación y el cuestionario es el prerrequisito.
- Hay una sola fila en el BDS Objetos de las condiciones de publicación para la asignación de cuestionario y debate.
- Hay una fila para cada usuario que ha completado el cuestionario requerido en el BDS Condiciones de prerrequisitos que se cumplieron.
-
En algunos casos, una condición de publicación se establece como una condición negativa, lo que significa que depende de que un usuario no haga algo. En ese caso, No cumplida quiere decir que completó la acción porque la condición ya no se aplica. En el BDS Resultados de las condiciones de publicación, hay una fila para cada usuario que ha cumplido con condiciones positivas, así como una fila para cada usuario que no ha cumplido con las condiciones negativas.
Estos conjuntos de datos no tienen ninguna eliminación temporal expuesta a través de una columna IsDeleted debido a la forma en que se producen eliminaciones en las condiciones de publicación.
- Cuando tiene una condición de publicación sobre una actividad, como el intento de un cuestionario, y elimina la actividad (el cuestionario), la condición se elimina de manera permanente y se elimina de TODOS los conjuntos de datos.
- Cuando tiene una condición de publicación en una actividad y elimina las condiciones de dicha actividad, las condiciones de publicación permanecerán en los conjuntos de datos con OrgUnitId = 0 para indicar que se eliminaron.
En los objetos de condición de liberación BDS, hay cuatro campos llamados ID1, ID2, Guid1 y Guid2. Estos campos se rellenarán o estarán vacíos en función del tipo de condición de publicación y contendrán la información de identificación necesaria para asignar al objeto. La siguiente tabla proporciona orientación sobre qué Id se muestra.
| Dominio |
Tipo |
Id1 |
Ejemplo de BDS |
Id2 |
Ejemplo de BDS |
Guid1 |
Ejemplo de BDS |
Guid2 |
Ejemplo de BDS |
|---|
| Lista de verificación |
Lista de verificación |
ChecklistId |
Recursos de la lista de control |
NULO |
|
NULO |
|
NULO |
|
| |
Elemento de lista de control |
ItemId |
Detalles de elementos de la lista de control |
ChecklistId |
Recursos de la lista de control |
NULO |
|
NULO |
|
| Listado de alumnos |
Inscripciones |
OrgUnitId |
Inscripciones de usuarios |
NULO |
|
NULO |
|
NULO |
|
| |
Membresía a equipos de trabajo |
GroupId |
No disponible |
GroupCategoryId |
No disponible |
NULO |
|
NULO |
|
| |
Rol |
RoleId |
Información del rol |
NULO |
|
NULO |
|
NULO |
|
| Competencias |
|
ObjectId |
Finalización de usuarios de contenido |
NULO |
|
NULO |
|
NULO |
|
| Herramienta de contenido |
Finalización |
ContentObjectId |
Finalización de usuarios de contenido |
NULO |
|
NULO |
|
NULO |
|
| Debates |
Publicaciones |
TopicId |
Temas de debate |
NULO |
|
NULO |
|
NULO |
|
| Asignaciones |
|
DropboxId |
Envíos de asignaciones |
NULO |
|
NULO |
|
NULO |
|
| Calificaciones |
Calificación |
GradeItemId |
Puntuaciones de usuarios por tema de debate, intentos de cuestionario y envíos de asignaciones |
GradeSchemeId |
Recursos de calificación |
NULO |
|
NULO |
|
| |
Puntuación en un elemento de calificación |
GradeItemId |
Puntuaciones de usuarios por tema de debate, intentos de cuestionario y envíos de asignaciones |
GradeSchemeId |
Recursos de calificación |
NULO |
|
NULO |
|
| Cuestionario |
CollectionId |
Pregunta Relaciones
|
NULO |
|
|
NULO |
|
NULO |
|
| Encuesta |
CollectionId |
Pregunta Relaciones |
NULO |
|
|
NULO |
|
NULO |
|
| Premios |
AssociationId |
No disponible |
NULO |
|
|
NULO |
|
NULO |
|
| Resultados |
Puntos de comprobación de resultados |
NULO |
|
NULO |
|
OutcomeId |
Detalles del resultado |
ID de nivel de escala |
Definición del nivel de la escala de resultados |