La nueva experiencia de preparación de datos es una forma visual y paso a paso para crear conjuntos de datos en el Generador de Analíticas. En lugar de una lista lineal de tablas y campos, usted cuenta con un lienzo de flujo de trabajo que muestra:
- Cada transformación como un paso
- Cómo fluyen los datos de un paso al siguiente
- Dónde hay ramas (para flujos de trabajo más complejos)
- Una vista previa de datos en tiempo real que se actualiza de forma dinámica
La nueva experiencia de preparación de datos también tiene los siguientes beneficios:
- Más opciones de transformación, como Pivote, Despivote, Agregado y Adjuntar.
- Compatibilidad con funciones avanzadas, como flujos de trabajo de ramificaciones y conjuntos de datos compuestos (usar un conjunto de datos como la entrada a otro).

|
Importante: Los conjuntos de datos nuevos que se crearon a través de la nueva experiencia de preparación de datos se abren de forma predeterminada en el nuevo flujo de trabajo visual. Los conjuntos de datos existentes que se crearon en la experiencia heredada permanecen en el editor de preparación de datos heredados y no se pueden convertir.
|
Todas las características avanzadas, incluidos elementos visuales, paneles y la función de compartir, funcionan de la misma manera tanto en la nueva experiencia de preparación de datos como en la heredada.
Crear un nuevo conjunto de datos
Cuando cree un nuevo conjunto de datos a partir de una fuente de datos, siempre verá la nueva experiencia de preparación de datos.
Vea este video para aprender a crear un nuevo conjunto de datos a partir de fuentes de datos existentes, mediante la ruta rápida o la apertura de un conjunto de datos existente en Generador de Analíticas. Revise los pasos escritos a continuación.
Para crear un nuevo conjunto de datos:
- Vaya al Portal de Insights.
- En la pestaña Generador de Analíticas, haga clic en Generador de Analíticas. El Generador de Analíticas se abre en la pestaña Análisis de forma predeterminada. Desde esta vista, también puede ver las pestañas Favoritos, Recientes, Mi carpeta, Carpetas compartidas, Paneles y Conjuntos de datos.
- Haga clic en la pestaña Conjuntos de datos para ver la lista de activos disponibles.

- Haga clic en Nuevo conjunto de datos para comenzar a crear uno nuevo.

- Elija su fuente en DESDE FUENTES DE DATOS EXISTENTES. Por ejemplo, seleccione Brightspace y luego haga clic en Crear conjunto de datos.


- Seleccione los BDS que desea utilizar y haga clic en Editar/Previsualizar datos.

Esta acción abre una nueva experiencia de preparación de datos.

Crear un nuevo conjunto de datos con SQL personalizado
Vea este video para aprender a crear un nuevo conjunto de datos mediante SQL personalizado en el Generador de Analíticas. Revise los pasos escritos a continuación.
Para crear un nuevo conjunto de datos con SQL personalizado
- Vaya al Portal de Insights.
- En la pestaña Generador de Analíticas, haga clic en Generador de Analíticas. El Generador de Analíticas se abre en la pestaña Análisis de forma predeterminada. Desde esta vista, también puede ver las pestañas Favoritos, Recientes, Mi carpeta, Carpetas compartidas, Paneles y Conjuntos de datos.
- Haga clic en la pestaña Conjuntos de datos para ver la lista de conjuntos de datos disponibles.

- Haga clic en Nuevo conjunto de datos para comenzar a crear uno nuevo.

- Elija su fuente en DESDE FUENTES DE DATOS EXISTENTES. Por ejemplo, seleccione Brightspace y luego haga clic en Crear conjunto de datos.


- Si desea crear a partir de un BDS existente, puede seleccionarlo de forma opcional en Tablas.
- Realice una de las siguientes acciones:
- Haga clic en Usar consulta SQL personalizada para comenzar a escribir su consulta SQL de inmediato.

- Haga clic en Editar/Previsualizar datos para abrir primero el editor de SQL en la nueva experiencia.
Ambas rutas abren la nueva experiencia de preparación de datos, en la que puede seguir creando conjuntos de datos mediante SQL.

Abrir un conjunto de datos existente
Cuando trabaje con conjuntos de datos que ya creó o que provienen de BDS, puede abrirlos rápidamente desde la pestaña Conjuntos de datos.
Para abrir un conjunto de datos existente
- Vaya al Portal de Insights.
- En la pestaña Generador de Analíticas, haga clic en Generador de Analíticas.
- Haga clic en la pestaña Conjuntos de datos.

- Busque el nombre del conjunto de datos.

- Haga clic en Usar en análisis y seleccione USAR EN CONJUNTO DE DATOS.

Esta acción abre la nueva experiencia de preparación de datos.
Usar Ruta rápida
Los autores pueden comenzar a crear elementos visuales de inmediato después de seleccionar un conjunto de datos.
Para usar la Ruta rápida
- Vaya al Portal de Insights.
- En la pestaña Generador de Analíticas, haga clic en Generador de Analíticas.
- Haga clic en la pestaña Conjuntos de datos para ver la lista de conjuntos de datos disponibles.

- Haga clic en Nuevo conjunto de datos para comenzar a crear uno nuevo.

- Elija su fuente en DESDE FUENTES DE DATOS EXISTENTES. Por ejemplo, seleccione Brightspace y luego haga clic en Crear conjunto de datos.


- Seleccione el BDS que desea utilizar y haga clic en Seleccionar.

- Haga clic en Visualizar.

Esta acción abre el conjunto de datos en un análisis, lo que le permite comenzar a crear elementos visuales.
Para abrir el conjunto de datos en modo de edición
- En el Análisis, haga clic en el nombre del conjunto de datos en la parte superior izquierda.

- Seleccione Administrar conjuntos de datos.
- Haga clic en el menú de tres puntos junto a su conjunto de datos y seleccione Editar.

Esta acción abre la nueva experiencia de preparación de datos.

Descripción general de la nueva interfaz de preparación de datos
Vea este video para aprender a navegar por la nueva experiencia de preparación de datos en el Generador de Analíticas. Revise los pasos escritos a continuación.
Cuando abra un conjunto de datos en la nueva experiencia, la pantalla mostrará cuatro áreas principales:
- Lienzo del flujo de trabajo (área central)
- Panel izquierdo (panel de pasos)
- Paneles de configuración y vista previa (área inferior)
- Barra de herramientas (parte superior derecha)
Lienzo del flujo de trabajo

El lienzo de flujo de trabajo muestra su conjunto de datos como una serie de pasos conectados. Cada paso representa una medida que se toma con respecto a los datos. Por ejemplo:
- Entrada (su fuente de datos inicial)
- Filtro
- Columnas de selección
- Cambiar nombre de columnas
- Unirse
- Agregado
- Publicar
Estos pasos le permiten ver el flujo de trabajo completo del conjunto de datos de principio a fin. Puede comenzar con una sola fuente de datos y aplicar una o dos transformaciones.

El flujo de trabajo también puede admitir la creación de conjuntos de datos más avanzada. Cuando la lógica requiera rutas de transformación separadas, en el lienzo se mostrarán ramas, lo que permite que cada ruta evolucione de manera independiente antes de volver a unirse. En el siguiente ejemplo se muestra cómo el lienzo gestiona una creación de conjuntos de datos más avanzada:
- Se utilizan varios conjuntos de datos de la unidad de organización como entradas.
- Cada rama aplica sus propias transformaciones (Filtro, Seleccionar, Cambiar nombre).
- Las ramas se unen más adelante.
Panel izquierdo
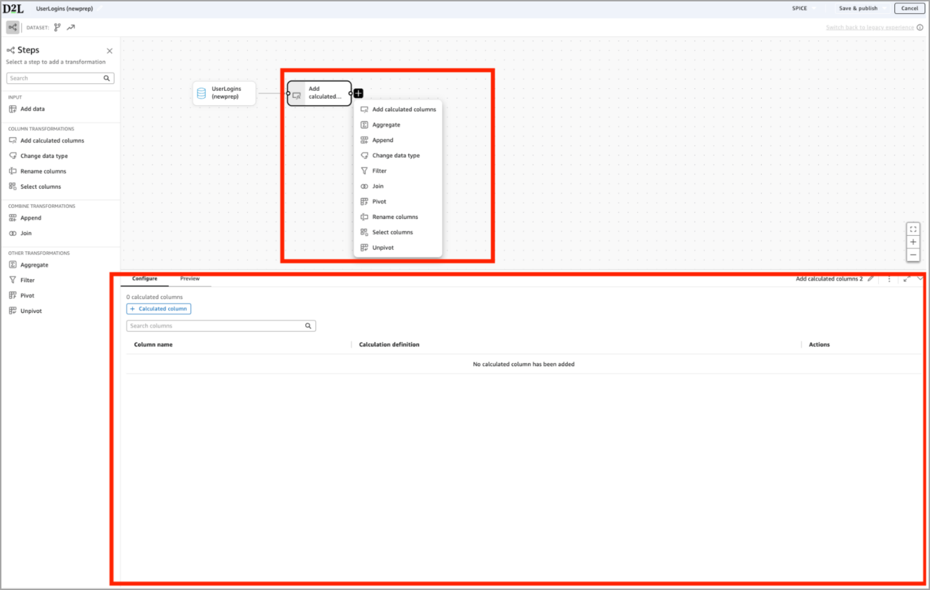
El panel izquierdo muestra todas las transformaciones que puede aplicar, agrupadas en categorías.

Los autores pueden agregar una transformación haciendo clic en +Agregar en el panel izquierdo o haciendo clic en + directamente en Lienzo del flujo de trabajo.

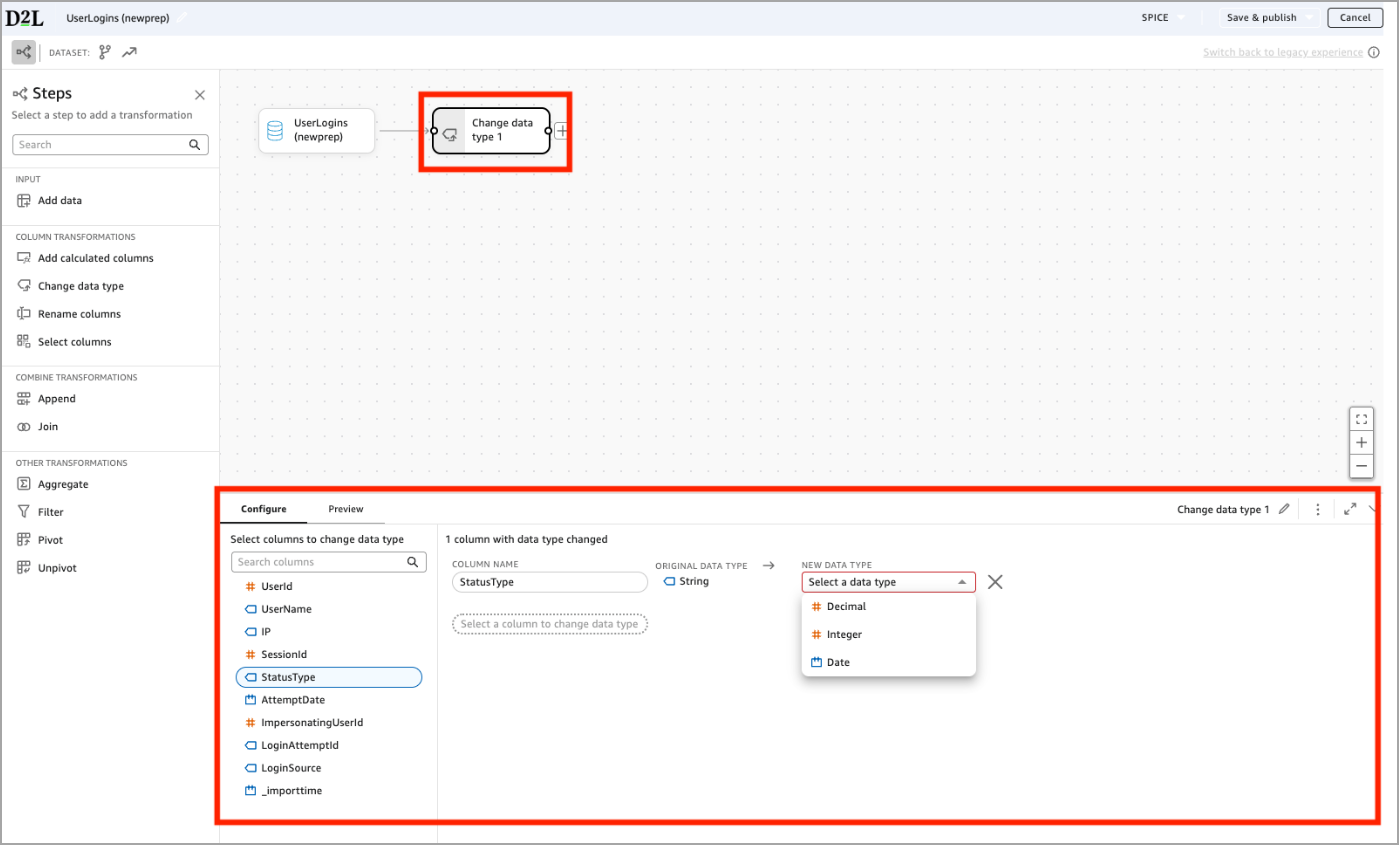
Paneles de Configurar y Vista previa de datos
Cuando seleccione cualquier paso en el flujo de trabajo, en el área inferior de la pantalla se mostrarán dos paneles: Configurar y Vista previa.

En el panel Configurar se define lo que hace el paso y se asegura de establecer la transformación de manera correcta. La pestaña Configurar le permite realizar las siguientes acciones:
- Seleccionar las columnas que desea modificar
- Consultar el tipo de datos original
- Elegir un nuevo tipo de datos
- Confirmar qué cambiará antes de aplicarlo.

En el panel Vista previa se pueden verificar los resultados del paso.
Después de configurar la transformación, el panel de vista previa se actualiza y muestra la siguiente información:
- SessionId ahora se muestra como Decimal
- Es una confirmación visual que le informa que la transformación funcionó según lo previsto.
Los paneles Configurar y Vista previa ayudan a los autores a validar el cambio de inmediato antes de continuar. Esta interacción de dos pasos reduce los errores y aumenta la confianza en el conjunto de datos final.
Barra de herramientas
La barra de herramientas le proporciona acceso rápido a los controles más importantes del conjunto de datos. Siempre aparece en la parte superior de la pantalla mientras crea su conjunto de datos. El nombre del conjunto de datos siempre se muestra en la parte superior izquierda.

Editar nombre del conjunto de datos
Haga clic en el nombre del conjunto de datos para cambiarle el nombre. Una vez que se cambia el nombre, se actualiza en todos los lugares en los que se utiliza el conjunto de datos.
Detector del modo de consulta
La barra de herramientas muestra si su conjunto de datos utiliza SPICE o consulta directa. Esta elección afecta qué transformaciones están disponibles.

Modo de consulta: SPICE vs DirectQuery
Utilice SPICE cuando desee todas las capacidades de la nueva experiencia de preparación de datos.
SPICE permite transformaciones que reestructuran o resumen sus datos, incluidas:
- Pivotar
- Despivotar
- Agregado
- Adjuntar
- Flujos de trabajo complejos o de varios pasos (incluidas las ramas)
SPICE carga sus datos en un motor rápido y en memoria. Este modo permite que el Generador de Analíticas realice operaciones pesadas que no pueden ejecutarse de manera eficiente con consultas en vivo de la base de datos.

|
Importante: Si agrega cualquiera de las transformaciones anteriores, su conjunto de datos pasará a ser solo SPICE y no podrá seleccionar la opción DirectQuery, como se muestra en el siguiente ejemplo.
|

DirectQuery es compatible con operaciones básicas y livianas, incluidas:
- Filtros
- Seleccionar, Cambiar nombre, Cambiar tipo de datos
- Campos calculados básicos
- Uniones simples (con algunos límites)
DirectQuery no admite Pivotar, Despivotar, Agregado, Adjuntar ni Flujos de trabajo complejos o de varios pasos.
Guardar y publicar

La barra de herramientas incluye dos opciones de publicación, según lo que desee hacer a continuación.
- Haga clic en Guardar y publicar para que el conjunto de datos esté disponible para análisis y paneles.
- Haga clic en Publicar y visualizar para publicar el conjunto de datos y abrirlo como un nuevo análisis a fin de que pueda comenzar a crear elementos visuales de inmediato.

|
Importante: Una vez que publique un conjunto de datos creado en la nueva experiencia de preparación de datos, no podrá editarlo en la experiencia de preparación de datos heredada. Todas las ediciones futuras siempre se abrirán en la nueva experiencia.
|
Cancelar
Haga clic en Cancelar para finalizar la sesión de edición actual y volver a la pestaña Conjuntos de datos.
Transformar conjuntos de datos mediante la nueva experiencia de preparación de datos
La nueva experiencia de preparación de datos le permite crear conjuntos de datos mediante un flujo de trabajo visual y paso a paso. Cada transformación aparece como un mosaico en el lienzo, y la pestaña Vista previa del panel inferior muestra los resultados de inmediato.
A continuación, se presenta una descripción general de cómo agregar datos, aplicar transformaciones y utilizar capacidades más avanzadas.
Agregar datos
Cada conjunto de datos comienza con un paso de entrada. Para agregar una fuente de datos:
- En el mosaico Entrada, haga clic en Agregar datos.
- Seleccione una de las siguientes opciones: Conjunto de datos (para conjuntos de datos personalizados), Fuente de datos (para conjuntos de datos de Brightspace) o Cargar un archivo.

Transformaciones comunes
Vea este video para aprender a usar transformaciones comunes, como los pasos Agregar columnas calculadas, Filtrar, Seleccionar columnas y Cambiar nombre de columnas en el Generador de Analíticas. Revise los pasos escritos a continuación.
Filtro
Utilice Filtro para mantener solo las filas que coincidan con las condiciones específicas. El filtro reduce el conjunto de datos según las reglas que defina (por ejemplo: conservar solo Secciones, solo Usuarios activos o solo Semestres actuales).
- En el panel izquierdo, haga clic en Filtro. También puede hacer clic en el ícono + del lienzo y seleccionar Filtro.
- En el panel Configurar que aparecerá a continuación, elija una columna, seleccione una condición e ingrese un valor.
- Verifique los resultados filtrados en el panel Vista previa.

La opción Filtro es compatible con SPICE y DirectQuery.
Seleccionar columnas
Utilice Seleccionar columnas para elegir qué campos desea conservar en el conjunto de datos. Este paso elimina las columnas irrelevantes que no necesita.
- En el panel izquierdo, haga clic en Seleccionar columnas. También puede hacer clic en el ícono + del lienzo y seleccionar Seleccionar columnas.
- En el panel Configurar que aparece a continuación, seleccione las columnas que desea incluir.
- Vuelva a ordenar las columnas si es necesario.
- Utilice el panel Vista previa para confirmar que solo se muestren los campos seleccionados.

La opción Seleccionar columnas es compatible con SPICE y DirectQuery.
Cambiar nombre de columnas
Utilice la función Cambiar nombre de columnas cuando desee dar a los campos nombres más claros y significativos antes de usarlos en elementos visuales o unirlos con otras fuentes de datos.
- En el panel izquierdo, haga clic en Cambiar nombre de columnas. También puede hacer clic en el ícono + del lienzo y seleccionar Cambiar nombre de columnas.
- En el panel Configurar que aparece a continuación, seleccione las columnas cuyo nombre desea cambiar.
- Ingrese los nombres nuevos en Nombre nuevo.
- Utilice el panel Vista previa para confirmar que cambiaron los nombres de los campos.

La opción Cambiar nombre de columnas es compatible con SPICE y DirectQuery.
Cambiar tipo de datos
Utilice la opción Cambiar tipo de datos cuando necesite que una columna se comporte como un tipo de dato diferente. Por ejemplo, es posible que deba convertir un campo numérico almacenado como Cadena en Entero o Decimal.
- En el panel izquierdo, haga clic en Cambiar tipo de datos. También puede hacer clic en el ícono + del lienzo y seleccionar Cambiar tipo de dato.
- En el panel Configurar que aparece a continuación, seleccione las columnas que desea modificar.
- Utilice la lista desplegable NUEVO TIPO DE DATOS para seleccionar el tipo nuevo.
- Utilice el panel Vista previa para confirmar que el conjunto de datos contiene los nuevos tipos de datos.

Agregar columnas calculadas
Utilice Agregar columnas calculadas cuando desee crear nuevos campos basados en fórmulas. Por ejemplo, es posible que deba calcular una duración con una hora de inicio y una hora de finalización.

- En el panel izquierdo, haga clic en Columnas calculadas. También puede hacer clic en el ícono + del lienzo y seleccionar Columnas calculadas.
- En el panel Configurar que aparece a continuación, haga clic en + Columna calculada.
- Utilice el editor de fórmulas para nombrar la nueva columna y crear una expresión con campos, parámetros y funciones compatibles.
- Utilice el panel Vista previa para confirmar que la nueva columna aparece y se comporta como se espera.
La opción Columnas calculadas es compatible con SPICE y DirectQuery.
Unirse
Vea este video para aprender a usar la transformación Unirse en el Generador de Analíticas. Revise los pasos escritos a continuación.
Utilice Unirse cuando desee combinar dos tablas basadas en valores coincidentes para reunir información relacionada en un solo conjunto de datos.
En el siguiente ejemplo, el autor une a la rama de Secciones con la rama de Oferta y principal mediante SectionId = orgunitid.

- En el panel izquierdo, haga clic en Unirse. También puede hacer clic en el ícono + del lienzo y seleccionar Unirse.
- En el panel Configurar que aparece a continuación, seleccione una columna de la Tabla izquierda.
- Seleccione una columna coincidente de la Tabla de la derecha y agregue más cláusulas si es necesario.
- Seleccione un tipo de unión.
- Interna
- Izquierda
- Derecha
- Completo
- Utilice el panel Vista previa para verificar que la Unión se comporta como se espera.
DirectQuery solo admite uniones simples. SPICE admite todos los tipos de unión, además de uniones de varios pasos.
Adjuntar
Vea este video para aprender a usar la transformación Adjuntar a fin de combinar conjuntos de datos en el Generador de Analíticas. Revise los pasos escritos a continuación.
Utilice la función Adjuntar para combinar dos conjuntos de datos a la vez apilando sus filas en una sola salida. Si necesita combinar más de dos conjuntos de datos, puede adjuntar pasos adicionales para incluir cada conjunto de datos de manera secuencial.

- En el panel izquierdo, haga clic en Adjuntar. También puede hacer clic en el ícono + del lienzo y seleccionar Adjuntar.
- En el panel Configurar que aparece a continuación, seleccione la Tabla 1 (el primer conjunto de datos) y la Tabla 2 (el conjunto de datos que desea adjuntar).
- Revise la vista previa del Resultado de adjuntar para confirmar:
- Columnas coincidentes
- Columnas que existen solo en un conjunto de datos
- Alineación de las columnas
- Ajuste los conjuntos de datos de origen cambiando el nombre o seleccionando columnas según sea necesario a fin de asegurar que coincidan las estructuras.
- Utilice el panel Vista previa para verificar que las filas se hayan combinado de manera correcta.
La opción Adjuntar es una transformación exclusiva de SPICE. Si agrega un paso de Adjuntar, el conjunto de datos pasará automáticamente a ser solo SPICE y ya no podrá cambiar a DirectQuery.
Agregado
Mire este video para aprender a utilizar las transformaciones Agregar, Pivotar y Unirse a fin de resumir los datos en la nueva experiencia de preparación de datos. Revise los pasos escritos a continuación.
Utilice Agregado cuando desee resumir sus datos. Por ejemplo, contar registros, encontrar valores mínimos o máximos o agrupar valores para producir un resultado de nivel más alto. En el siguiente ejemplo, el autor agrupa por nombre de usuario y agrega el tipo de estado mediante la función Max a fin de producir un solo valor de estado por usuario.

- En el panel izquierdo, haga clic en Agregado. También puede hacer clic en el ícono + del lienzo y seleccionar Agregado.
- En el panel Configurar que aparece a continuación:
- Agregue una o más columnas de Agrupar por (por ejemplo, UserName).
- Agregue una o más Columnas agregadas (por ejemplo, StatusType).
- Elija una función de agregación como Recuento, Recuento distinto, Mínimo, Máximo o ListAgg.
- Proporcione un nombre para la columna de salida.
- Utilice el panel Vista previa para verificar el resultado resumido.
La opción Agregado es una transformación exclusiva de SPICE. Si agrega un paso de Agregado, el conjunto de datos pasará automáticamente a ser solo SPICE y ya no podrá cambiar a DirectQuery.
Pivotar y Despivotar
Vea este video para aprender a utilizar la transformación Despivotar en el Generador de Analíticas. Para la transformación Pivotar, consulte el video ubicado en la sección Transformaciones comunes. Revise los pasos escritos a continuación.
Utilice las funciones Pivotar y Despivotar para reestructurar los datos entre formatos basados en filas y columnas. Estas transformaciones suelen utilizarse cuando se preparan conjuntos de datos para el análisis o cuando se trabaja con datos de tipo atributo.
- La función Pivotar convierte los valores de filas en columnas.
- La función Despivotar convierte columnas en filas.
- En el panel izquierdo, haga clic en Pivotar. También puede hacer clic en el ícono + del lienzo y seleccionar Pivotar.
- En el panel Configurar que aparece a continuación:
- En la columna para Pivotar, seleccione la columna cuyos valores se convertirán en nuevos encabezados de columna.
- En la columna de Valor, seleccione la columna que contiene los valores para incluir en las columnas pivotadas.
- En la función Agregación, seleccione cómo se gestionan varios valores.
- En Grupo por columnas, seleccione una o más columnas para definir cada fila de salida.

- Utilice el panel Vista previa para confirmar que las filas se hayan convertido en columnas como se espera.

Las funciones Pivotar y Despivotar solo son compatibles con SPICE.
Capacidades avanzadas
Divergencia
Vea este video para aprender a utilizar la opción Divergencia en el Generador de Analíticas. Revise los pasos escritos a continuación.
La nueva experiencia de preparación de datos le permite dividir su flujo de trabajo en ramas paralelas, cada una de las cuales aplica sus propias transformaciones antes de volver a fusionarse. Esta función es útil cuando diferentes partes del conjunto de datos requieren una lógica separada.

En el ejemplo anterior, el conjunto de datos de unidades de organización se divide en rutas paralelas para:
- Secciones
- Ofertas
- Programas
- Semestres
- Departamentos
Esta división facilita la creación de jerarquías como programas → semestre → sección u otras estructuras de organización de varios niveles.
La opción de Divergencia solo es compatible con SPICE. DirectQuery no admite flujos de trabajo con varias ramas.
Conjuntos de datos compuestos
Vea este video para aprender a utilizar conjuntos de datos compuestos en el Generador de Analíticas.
Después de crear un conjunto de datos de estructura de organización, puede agregarlo a cualquier informe que genere. Puede hacer esto mediante el conjunto de datos personalizado como una fuente de datos para un nuevo conjunto de datos. Los conjuntos de datos compuestos en el Generador de Analíticas le permiten volver a utilizar los datos personalizados en varios informes, ahorrar tiempo y garantizar resultados coherentes.
Cambiar entre experiencias
Vea este video para aprender a cambiar entre experiencias en el Generador de Analíticas.
Los conjuntos de datos que se hayan creado en la experiencia de preparación de datos heredados nunca se pueden convertir a la nueva experiencia, ya que utilizan una estructura interna diferente que no es compatible con el nuevo editor visual de flujos de trabajo. Los autores deben volver a crear de forma manual los conjuntos de datos heredados en la nueva experiencia.
Para convertir un conjunto de datos de la nueva experiencia de preparación de datos a la experiencia heredada
- Cree una nueva hoja de cálculo. Se abrirá automáticamente la nueva experiencia de preparación de datos.
- Haga clic en el enlace de exclusión Volver a la experiencia heredada en la parte superior derecha de la interfaz, debajo de la barra de herramientas.

- El nuevo conjunto de datos se volverá a abrir en el flujo de trabajo de la preparación de datos heredados.
Puede cambiar entre experiencias hasta que se guarde el conjunto de datos. Después de guardar o publicar el conjunto de datos en la nueva experiencia:
- El enlace de exclusión desaparece.
- Todas las ediciones futuras se abrirán en la nueva experiencia.
- El conjunto de datos ya no se podrá volver a convertir a la interfaz heredada.

Si prefiere continuar usando la experiencia heredada, puede crear un nuevo conjunto de datos y volver a empezar, o duplicar un conjunto de datos existente que se haya creado originalmente en el editor heredado.
Preguntas frecuentes
¿Por qué algunos conjuntos de datos aparecen en gris cuando intento agregarlos en la nueva experiencia de preparación de datos?
Los conjuntos de datos solo pueden combinarse si se crearon en la misma experiencia. Esto significa que:
- Los conjuntos de datos principales heredados solo pueden utilizarse con conjuntos de datos secundarios, creados también en la experiencia heredada.
- Los conjuntos de datos de la nueva experiencia de preparación de datos solo pueden utilizarse junto con otros conjuntos de datos de la nueva experiencia de preparación de datos.