Os conjuntos de dados do Brightspace para Condições de liberação não têm dependências de ferramentas.
Diagrama de relacionamento de entidade
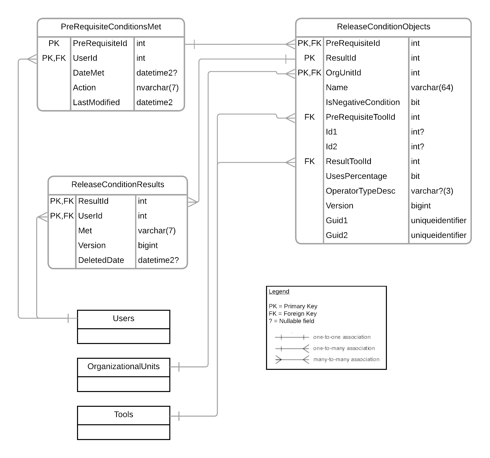
O diagrama seguinte mostra os relacionamentos entre as entidades usadas para criar Conjuntos de dados do Brightspace para Condições de liberação. Para ampliar o diagrama, clique com o botão direito do mouse na imagem e selecione Abrir imagem em uma nova guia.

Condições de pré-requisito atendidas
O conjunto de dados do Brightspace Condições de pré-requisito atendidas retorna todas as condições de pré-requisito que foram atendidas para os usuários aplicáveis na organização.
O conjunto de dados do Brightspace Condições de pré-requisito atendidas contém dados de 1º de janeiro de 2021 em diante e segue o limite padrão do sistema de 150 milhões de linhas dos dados mais recentes.
Versão Histórico
|
Campo
|
Descrição
|
Tipo
|
Tamanho
|
Chave primária
|
|---|
|
5.7/6.0 – Atualização da chave
|
PreRequisiteId |
Identificador exclusivo de pré-requisito. |
int |
4 |
PK |
|
5.7/6.0 – Atualização da chave
|
ID do usuário |
Identificador exclusivo de usuário. |
int |
4 |
PK, FK |
|
5.7/6.0 – Tamanho da coluna atualizado
|
DateMet |
Data em que a condição de pré-requisito foi atendida (UTC).
O campo pode ser nulo
|
datetime2 |
8 |
|
| 8.11/9.0 |
Ação |
A ação que ocorreu: Atendida ou Excluída. |
nvarchar |
7 |
|
| 8.11/9.0 |
LastModified |
A data e hora em que a condição foi atendida ou excluída. Isso corresponde à coluna DateMet no caso de condições atendidas. |
datetime2 |
8 |
|
Objetos de condição de liberação
O conjunto de dados do Brightspace Objetos de condição de liberação retorna todas as condições de liberação (pré-requisitos e resultados) que foram criadas na organização.
Versão Histórico
|
Campo
|
Descrição
|
Tipo
|
Tamanho
|
Chave primária
|
|---|
| 6.7 – Chave atualizada |
PreRequisiteId |
Identificador exclusivo de pré-requisito. |
int |
4 |
PK, FK |
| 3.7/4.2 |
ResultId |
Identificador exclusivo de resultado. |
int |
4 |
PK |
| 6.7 – Chave atualizada |
OrgUnitId |
Identificador exclusivo de organização. |
int |
4 |
PK, FK |
|
5.7/6.0 – Tamanho da coluna atualizado
|
Nome |
Nome da condição de pré-requisito. |
varchar |
64 |
|
| 3.7/4.2 |
IsNegativeCondition |
Indica se a condição depende de algo que não está acontecendo. |
bit |
1 |
|
| 5.5 - Correção de nome de campo |
PreRequisiteToolId |
Identificador exclusivo da ferramenta de pré-requisito. |
int |
4 |
FK |
|
5.7/6.0 – FK removido
|
Id1 |
Identificador exclusivo para a ferramenta de pré-requisito.
O campo pode ser nulo.
|
int |
4 |
|
|
5.7/6.0 – FK removido
|
Id2 |
Identificador exclusivo secundário para a ferramenta de pré-requisito, quando necessário.
O campo pode ser nulo.
|
int |
4 |
|
| 3.7/4.2 |
ResultToolId |
Identificador exclusivo da ferramenta de resultados. |
int |
4 |
FK |
| 3.7/4.2 |
UsesPercentage |
Indica se o pré-requisito está observando uma porcentagem de nota. |
bit |
1 |
|
| 3.7/4.2 |
OperatorTypeDesc |
Define onde todos ou qualquer um dos pré-requisitos precisam ser atendidos.
O campo pode ser nulo.
|
varchar |
3 |
|
| 3.7/4.2 |
Versão |
Indica a versão do resultado da linha. Essas informações são usadas para determinar qual linha de tabela ocorreu primeiro, semelhante à forma como as marcações de data e hora funcionam em outros conjuntos de dados. |
bigint |
8 |
|
| 9.8 |
Guid1 |
Identificador exclusivo para a ferramenta de pré-requisito. Para um objeto de condição de liberação com base em resultados, o valor corresponderá ao ObjectId do resultado. O campo pode ser nulo |
uniqueidentifier |
16 |
|
| 9.8 |
Guid2 |
Identificador exclusivo para a ferramenta de pré-requisito. Para um objeto de condição de liberação com base em resultados, o valor corresponderá ao ScaleLevelId do resultado. O campo pode ser nulo. |
uniqueidentifier |
16 |
|
Resultados da condição de liberação
O conjunto de dados do Brightspace Resultados da condição de liberação retorna todos os resultados da condição de liberação e se foram atendidos pelos usuários aplicáveis na organização. Essas são as ações resultantes quando os pré-requisitos são atendidos.
Versão Histórico
|
Campo
|
Descrição
|
Tipo
|
Tamanho
|
Chave primária
|
|---|
| 6.7 – Chave atualizada |
ResultId |
Identificador exclusivo de resultado. |
int |
4 |
PK, FK |
| 6.7 – Chave atualizada |
ID do usuário |
Identificador exclusivo de usuário. |
int |
4 |
PK, FK |
|
5.7/6.0 – Tamanho da coluna atualizado
|
Atendido |
Indica se o resultado foi atendido ou não pelo usuário. |
varchar |
7 |
|
| 3.7/4.2 |
Versão |
Indica a versão do resultado da linha. Essas informações são usadas para determinar qual linha de tabela ocorreu primeiro, semelhante à forma como as marcações de data e hora funcionam em outros conjuntos de dados. |
bigint |
8 |
|
| 10.8 |
DeletedDate |
A data e hora em que o resultado da condição de liberação foi excluído (UTC).
O campo pode ser nulo.
|
datetime2 |
8 |
|
Sobre a exclusão de dados associados
A partir de novembro de 2025, quando uma condição de liberação for excluída, os registros dos resultados associados a ela permanecerão neste BDS. Os resultados das condições de liberação que foram excluídas antes de novembro de 2025 não estão incluídos.
Quando uma unidade organizacional for excluída, os registros dos resultados associados da condição de liberação permanecerão neste BDS para todos os dados históricos. Se a unidade organizacional excluída for restaurada, os resultados associados da condição de liberação também poderão ser restaurados.
Os usuários podem associar os dados dos Resultados da Condição de Liberação a outros BDS para descobrir se um registro de resultado da condição de liberação está associado a uma condição de liberação excluída (associando a Objetos de Condição de Liberação) ou a uma unidade organizacional excluída (associando a Unidades Organizacionais).
Amostra de junção
Aqui está um exemplo de como esses conjuntos de dados trabalham juntos.
Quando um usuário deve concluir uma postagem de discussão dentro de um fórum, e o usuário deve concluir um questionário para acionar uma condição de liberação para que a postagem da discussão seja exibida, a postagem da discussão é o resultado da condição de liberação, e o questionário é o pré-requisito.
- Há uma única linha no BDS Objetos de condições de liberação para o mapeamento do questionário de discussão.
- Há uma linha para cada usuário que concluiu o questionário obrigatório no BDS Condições de pré-requisitos atendidas.
-
Em alguns casos, uma condição de liberação é definida como uma condição negativa, o que significa que ela depende de um usuário não fazer algo. Nesse caso, Não atendida significa que eles concluíram a ação porque a condição não se aplica mais. No BDS Resultados da condição de liberação, há uma linha para cada usuário que atendeu às condições positivas, bem como uma linha para cada usuário que não atendeu às condições negativas.
Esses conjuntos de dados não têm nenhuma exclusão reversível exposta por meio de uma coluna IsDeleted devido à maneira como as exclusões ocorrem dentro das condições de liberação.
- Quando você tem uma condição de liberação sobre uma atividade, como tentativa de um questionário, e exclui a atividade (o questionário), a condição é excluída permanentemente e removida dos conjuntos de dados FULL.
- Quando você tiver uma condição de liberação em uma atividade e remover as condições dessa atividade, as condições de liberação permanecerão nos conjuntos de dados com OrgUnitId = 0 para indicar que foram removidos.
No BDS de objetos de condição de liberação, há quatro campos chamados Id1, Id2, Guid1 e Guid2. Esses campos serão preenchidos ou vazios dependendo do tipo de condição de liberação e conterão as informações de identificação necessárias para mapear o objeto. A tabela abaixo fornece algumas orientações sobre qual Id é exibido.
| Domínio |
Tipo |
Id1 |
Exemplo de BDS |
Id2 |
Exemplo de BDS |
Guid1 |
Exemplo de BDS |
Guid2 |
Exemplo de BDS |
|---|
| Lista de verificação |
Lista de verificação |
ChecklistId |
Objetos da lista de verificação |
NULO |
|
NULO |
|
NULO |
|
| |
Item da lista de verificação |
ItemId |
Detalhes do item da lista de verificação |
ChecklistId |
Objetos da lista de verificação |
NULO |
|
NULO |
|
| Lista de classe |
Inscrições |
OrgUnitId |
Inscrições de usuário |
NULO |
|
NULO |
|
NULO |
|
| |
Associação ao Grupo |
GroupId |
Não disponível |
GroupCategoryId |
Não disponível |
NULO |
|
NULO |
|
| |
Função |
RoleId |
Detalhes da função |
NULO |
|
NULO |
|
NULO |
|
| Competências |
|
ObjectId |
Conclusão de usuário do Conteúdo |
NULO |
|
NULO |
|
NULO |
|
| Conteúdo |
Conclusão |
ContentObjectId |
Conclusão de usuário do Conteúdo |
NULO |
|
NULO |
|
NULO |
|
| Discussões |
Postagens |
TopicId |
Tópicos de discussão |
NULO |
|
NULO |
|
NULO |
|
| Atividades |
|
DropboxId |
Envios de atividades |
NULO |
|
NULO |
|
NULO |
|
| Notas |
Nota |
GradeItemId |
Pontuações de usuários de tópicos de discussão, Tentativas de realização do questionário, Envio de atividades |
GradeSchemeId |
Objetos de nota |
NULO |
|
NULO |
|
| |
Pontuação em uma nota |
GradeItemId |
Pontuações de usuários de tópicos de discussão, Tentativas de realização do questionário, Envio de atividades |
GradeSchemeId |
Objetos de nota |
NULO |
|
NULO |
|
| Questionário |
CollectionId |
Pergunta Relações
|
NULO |
|
|
NULO |
|
NULO |
|
| Pesquisa |
CollectionId |
Pergunta Relações |
NULO |
|
|
NULO |
|
NULO |
|
| Premiações |
AssociationId |
Não disponível |
NULO |
|
|
NULO |
|
NULO |
|
| Resultados |
Pontos de verificação de resultados |
NULO |
|
NULO |
|
OutcomeId |
Detalhes do resultado |
ID do nível de escala |
Definição do nível da escala de resultados |