Brightspace®-gegevensreeksen voor Releasevoorwaarden hebben geen afhankelijkheid van tools.
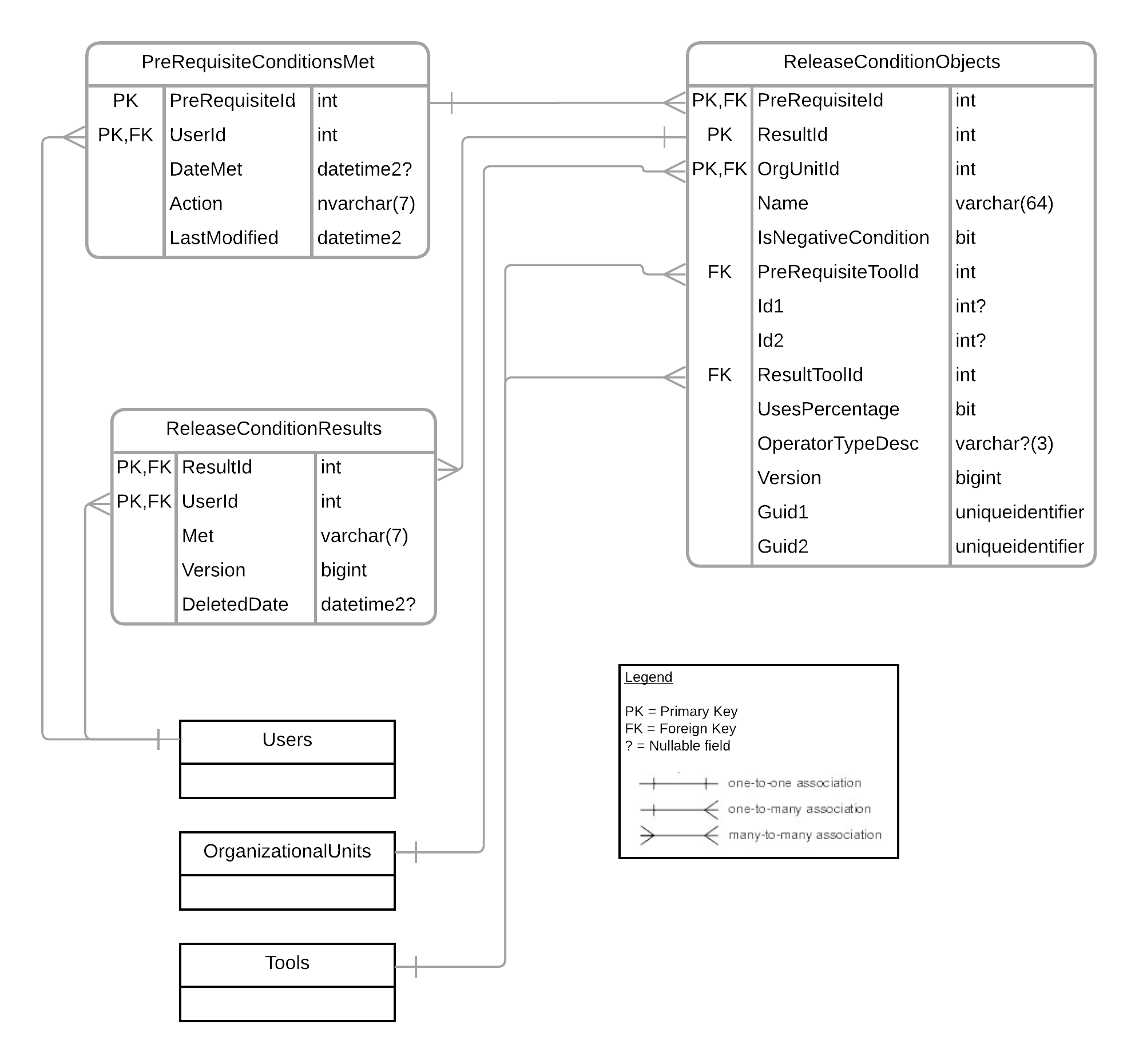
Diagram voor relaties tussen entiteiten
Het volgende diagram toont de relaties tussen entiteiten die worden gebruikt om Brightspace®-gegevensreeksen voor Releasevoorwaarden te maken. Als u het diagram wilt vergroten, klikt u met de rechtermuisknop op de afbeelding en selecteert u Afbeelding openen in een nieuw tabblad.

Voldaan aan voorwaarden
De Brightspace®-gegevensreeks Voldaan aan voorwaarden retourneert alle vereisten waaraan is voldaan voor de toepasselijke gebruikers in de organisatie.
De Brightspace® gegevensreeks Voldaan aan voorwaarden eerste vereisten bevat gegevens vanaf 1 januari 2021 en houdt zich aan de standaardsysteemlimiet van 150 miljoen rijen van de meest recente gegevens.
Versie Historie
|
Veld
|
Beschrijving
|
Type
|
Grootte
|
Sleutel
|
|---|
|
5.7 / 6.0 – Bijgewerkte sleutel
|
PreRequisiteId |
Unieke id van vereiste. |
int |
4 |
PK |
|
5.7 / 6.0 – Bijgewerkte sleutel
|
Gebruikers-id |
Unieke id van gebruiker. |
int |
4 |
PK, FK |
|
5.7 / 6.0 – Kolomgrootte bijgewerkt
|
DateMet |
Datum waarop aan de vereiste voorwaarde is voldaan (UTC).
Veld kan null zijn
|
datetime2 |
8 |
|
| 8.11 / 9.0 |
Actie |
De actie die heeft plaatsgevonden: voldaan of verwijderd. |
nvarchar |
7 |
|
| 8.11 / 9.0 |
LastModified |
De datum en tijd waarop aan de voorwaarde is voldaan of de voorwaarde of wanneer deze werd verwijderd. Bij voorwaarden waaraan is voldaan, komt dit overeen met de kolom DateMet. |
datetime2 |
8 |
|
Releasevoorwaarden objecten
De Brightspace®-gegevensreeks Releasevoorwaarden objecten retourneert alle releasevoorwaarden (vereisten en resultaten) die in de organisatie zijn gemaakt.
Versie Historie
|
Veld
|
Beschrijving
|
Type
|
Grootte
|
Sleutel
|
|---|
| 6.7 – Bijgewerkte sleutel |
PreRequisiteId |
Unieke id van vereiste. |
int |
4 |
PK, FK |
| 3.7 / 4.2 |
ResultId |
Unieke id van resultaat. |
int |
4 |
PK |
| 6.7 – Bijgewerkte sleutel |
OrgUnitId |
Unieke id van organisatie. |
int |
4 |
PK, FK |
|
5.7 / 6.0 – Kolomgrootte bijgewerkt
|
Naam |
Naam voorwaarde vereiste. |
varchar |
64 |
|
| 3.7 / 4.2 |
IsNegativeCondition |
Geeft aan of de voorwaarde afhankelijk is van iets dat niet gebeurt. |
bit |
1 |
|
| 5.5 – Veldnaam gecorrigeerd |
PreRequisiteToolId |
Unieke id van vereiste tool. |
int |
4 |
FK |
|
5.7 / 6.0 – FK verwijderd
|
Id1 |
Unieke id voor de vereiste tool.
Veld kan null zijn.
|
int |
4 |
|
|
5.7 / 6.0 – FK verwijderd
|
Id2 |
Secundaire unieke id voor de vereiste tool wanneer dit nodig is.
Veld kan null zijn.
|
int |
4 |
|
| 3.7 / 4.2 |
ResultToolId |
Unieke id voor de tool resultaat. |
int |
4 |
FK |
| 3.7 / 4.2 |
UsesPercentage |
Geeft aan of voor de vereiste naar een percentage van de score wordt gekeken. |
bit |
1 |
|
| 3.7 / 4.2 |
OperatorTypeDesc |
Definieert waar aan alle of een van de vereisten moet worden voldaan.
Veld kan null zijn.
|
varchar |
3 |
|
| 3.7 / 4.2 |
Versie |
Geeft de versie van de rij aan. Deze informatie wordt gebruikt om te bepalen welke tabelrij het eerst is opgetreden, net zoals de manier waarop tijdstempels in andere gegevensreeksen werken. |
bigint |
8 |
|
| 9.8 |
Guid1 |
Unieke id voor de vereiste tool. Voor een object releasevoorwaarden op basis van resultaten komt de waarde overeen met de ObjectId van het resultaat. Veld kan null zijn |
uniqueidentifier |
16 |
|
| 9.8 |
Guid2 |
Unieke id voor de vereiste tool. Voor een object releasevoorwaarden op basis van resultaten komt de waarde overeen met de ScaleLevelId van het resultaat. Veld kan null zijn. |
uniqueidentifier |
16 |
|
Resultaten van releasevoorwaarde
De Brightspace®-gegevensreeks Resultaten van releasevoorwaarde retourneert alle resultaten van de releasevoorwaarden en of aan deze resultaten is voldaan voor de toepasselijke gebruikers in de organisatie. Dit zijn de acties die worden uitgevoerd wanneer wordt voldaan aan de vereisten.
Versie Historie
|
Veld
|
Beschrijving
|
Type
|
Grootte
|
Sleutel
|
|---|
| 6.7 – Bijgewerkte sleutel |
ResultId |
Unieke id van resultaat. |
int |
4 |
PK, FK |
| 6.7 – Bijgewerkte sleutel |
Gebruikers-id |
Unieke id van gebruiker. |
int |
4 |
PK, FK |
|
5.7 / 6.0 – Kolomgrootte bijgewerkt
|
Met |
Geeft aan of de gebruiker aan het resultaat heeft voldaan of niet. |
varchar |
7 |
|
| 3.7 / 4.2 |
Versie |
Geeft de versie van de rij aan. Deze informatie wordt gebruikt om te bepalen welke tabelrij het eerst is opgetreden, net zoals de manier waarop tijdstempels in andere gegevensreeksen werken. |
bigint |
8 |
|
| 10.8 |
DeletedDate |
De datum en tijd waarop het resultaat van de releasevoorwaarde is verwijderd (UTC).
Veld kan null zijn.
|
datetime2 |
8 |
|
Informatie over het verwijderen van bijbehorende gegevens
Vanaf november 2025 blijven records voor de bijbehorende resultaten van de releasevoorwaarde in deze BDS opgenomen wanneer een releasevoorwaarde wordt verwijderd. Resultaten van releasevoorwaarden voor releasevoorwaarden die vóór november 2025 zijn verwijderd, worden niet opgenomen.
Wanneer een organisatie-eenheid wordt verwijderd, blijven records voor de bijbehorende resultaten van de releasevoorwaarde in deze BDS opgenomen voor alle historische gegevens. Als de verwijderde organisatie-eenheid wordt hersteld, kunnen de bijbehorende resultaten van de releasevoorwaarde ook worden hersteld.
Gebruikers kunnen de gegevens van Resultaten van releasevoorwaarde samenvoegen met andere BDS om te achterhalen of een resultaatrecord hoort bij een verwijderde releasevoorwaarde (door samen te voegen met Objecten releasevoorwaarde) of een verwijderde organisatie-eenheid (door samen te voegen met Organisatie-eenheden).
Voorbeeld verbinding
Hier volgt een voorbeeld van de manier waarop deze gegevensreeksen samenwerken.
Wanneer een gebruiker een discussiebericht binnen een forum moet voltooien en de gebruiker een test moet voltooien om een releasevoorwaarde te activeren om het discussiebericht te laten verschijnen, is het discussiebericht het resultaat van de releasevoorwaarde en is de test de vereiste.
- Er is één enkele rij in de Brightspace®-gegevensreeks Releasevoorwaardenobjecten voor de toewijzing van de discussietest.
- Er is een rij voor elke gebruiker die de vereiste test heeft voltooid in de Brightspace®-gegevensreeks Voldaan aan voorwaarden eerste vereisten.
-
In sommige gevallen wordt een releasevoorwaarde ingesteld als een negatieve voorwaarde, wat betekent dat het afhankelijk is van een gebruiker die niets doet. In dat geval zou 'niet voldaan' betekenen dat de gebruiker de actie heeft voltooid omdat de voorwaarde niet langer van toepassing is. In de Brightspace®-gegevensreeks Resultaten van releasevoorwaarden is er een rij voor elke gebruiker die aan positieve voorwaarden heeft voldaan, evenals een rij voor elke gebruiker die niet aan negatieve voorwaarden heeft voldaan.
Deze gegevensreeksen bevatten geen voorlopige verwijderingen die worden weergegeven via een kolom IsDeleted vanwege de manier waarop verwijderingen plaatsvinden binnen releasevoorwaarden.
- Wanneer u een releasevoorwaarde hebt over een activiteit, zoals een testpoging, en u de activiteit (de test) verwijdert, wordt de voorwaarde definitief verwijderd en uit de volledige gegevensreeksen verwijderd.
- Wanneer u een releasevoorwaarde hebt voor een activiteit en u de voorwaarden uit die activiteit verwijdert, blijven de releasevoorwaarden in de gegevensreeksen staan met OrgUnitId = 0 om aan te geven dat ze zijn verwijderd.
In de Brightspace®-gegevensreeks Releasevoorwaardenobjecten zijn er vier velden genaamd Id1, Id2, Guid1 en Guid2. Deze velden worden ingevuld of leeg gelaten, afhankelijk van het type releasevoorwaarde en bevatten de identificatiegegevens die nodig zijn om aan het object toe te wijzen. De onderstaande tabel geeft enige aanwijzingen over welke Id wordt weergegeven.
| Domein |
Type |
Id1 |
Voorbeeld BDS |
Id2 |
Voorbeeld BDS |
Guid1 |
Voorbeeld BDS |
Guid2 |
Voorbeeld BDS |
|---|
| Checklist |
Checklist |
ChecklistId |
Checklist doelen |
NULL |
|
NULL |
|
NULL |
|
| |
Checklistitem |
ItemId |
Itemdetails checklist |
ChecklistId |
Checklist doelen |
NULL |
|
NULL |
|
| Groepslijst |
Inschrijvingen |
OrgUnitId |
Gebruikersinschrijvingen |
NULL |
|
NULL |
|
NULL |
|
| |
Groepslidmaatschap |
GroupId |
Niet beschikbaar |
GroupCategoryId |
Niet beschikbaar |
NULL |
|
NULL |
|
| |
Rol |
RoleId |
Roldetails |
NULL |
|
NULL |
|
NULL |
|
| Competenties |
|
ObjectId |
Inhoud gebruikersvoltooiing |
NULL |
|
NULL |
|
NULL |
|
| Inhoud |
Voltooiing |
ContentObjectId |
Inhoud gebruikersvoltooiing |
NULL |
|
NULL |
|
NULL |
|
| Discussies |
Berichten |
TopicId |
Discussieonderwerpen |
NULL |
|
NULL |
|
NULL |
|
| Opdrachten |
|
DropboxId |
Opdrachtindieningen |
NULL |
|
NULL |
|
NULL |
|
| Scores |
Score |
GradeItemId |
Gebruikersscores discussieonderwerpen, Testpogingen, Opdrachtindieningen |
GradeSchemeId |
Scoreobjecten |
NULL |
|
NULL |
|
| |
Score voor een score-onderdeel |
GradeItemId |
Gebruikersscores discussieonderwerpen, Testpogingen, Opdrachtindieningen |
GradeSchemeId |
Scoreobjecten |
NULL |
|
NULL |
|
| Test |
CollectionId |
Vraag Relaties
|
NULL |
|
|
NULL |
|
NULL |
|
| Enquête |
CollectionId |
Vraag Relaties |
NULL |
|
|
NULL |
|
NULL |
|
| Beloningen |
AssociationId |
Niet beschikbaar |
NULL |
|
|
NULL |
|
NULL |
|
| Resultaten |
Controlepunten voor resultaten |
NULL |
|
NULL |
|
OutcomeId |
Resultaatgegevens |
Schaalniveau-id |
Definitie schaalniveau resultaten |