De nieuwe ervaring voor gegevensvoorbereiding biedt een visuele, stapsgewijze manier om gegevensreeksen te maken in Analytics Builder. In plaats van een lineaire lijst met tabellen en velden, hebt u een workflowcanvas dat het volgende weergeeft:
- Elke transformatie als stap
- Hoe gegevens van de ene stap naar de andere stromen
- Waar u vertakkingen hebt (voor complexere workflows)
- Een realtime voorbeeldweergave van uw gegevens die dynamisch wordt bijgewerkt
De nieuwe ervaring voor gegevensvoorbereiding biedt ook de volgende voordelen:
- Meer transformatieopties, waaronder Draaitabel maken, Draaitabel ongedaan maken, Aggregeren en Samenvoegen.
- Ondersteuning voor geavanceerde functies, zoals vertakkende workflows en samengestelde gegevensreeksen (waarbij de ene gegevensreeks als invoer voor de andere wordt gebruikt).

|
Belangrijk: Nieuwe gegevensreeksen die zijn gemaakt met de nieuwe ervaring voor gegevensvoorbereiding, worden standaard geopend in de nieuwe visuele workflow. Bestaande gegevensreeksen die met de oudere ervaring zijn gemaakt, worden in de oude editor voor gegevensvoorbereiding geopend en kunnen niet worden geconverteerd.
|
Alle downstream-functies, zoals visuals, dashboards en opties voor delen, werken hetzelfde in zowel de nieuwe als oude ervaring.
Een nieuwe gegevensreeks maken
Bij het maken van een nieuwe gegevensreeks vanuit een gegevensbron, wordt nu de nieuwe ervaring voor gegevensvoorbereiding getoond.
Een nieuwe gegevensreeks maken:
- Ga naar de Insights™-portal.
- Klik op het tabblad Analytics Builder op Analytics Builder. De Analytics Builder wordt standaard geopend op het tabblad Analyse. Vanuit deze weergave kunt u ook de tabbladen Favorieten, Recent, Mijn map, Gedeelde mappen, Dashboards en Gegevensreeksen zien.
- Klik op het tabblad Gegevensreeksen om de lijst met beschikbare activa weer te geven.

- Klik op Nieuwe gegevensreeks om te beginnen met het maken van een nieuwe gegevensreeks.

- Kies onder UIT BESTAANDE GEGEVENSBRONNEN uw bron. Selecteer bijvoorbeeld Brightspace® en klik vervolgens op Gegevensreeks maken.


- Selecteer de BDS die u wilt gebruiken en klik op Gegevens bewerken/voorvertonen.

Hiermee wordt de nieuwe ervaring voor gegevensvoorbereiding geopend.

Een nieuwe gegevensreeks maken met aangepaste SQL
Een nieuwe gegevensreeks maken met aangepaste SQL:
- Ga naar de Insights™-portal.
- Klik op het tabblad Analytics Builder op Analytics Builder. De Analytics Builder wordt standaard geopend op het tabblad Analyse. Vanuit deze weergave kunt u ook de tabbladen Favorieten, Recent, Mijn map, Gedeelde mappen, Dashboards en Gegevensreeksen zien.
- Klik op het tabblad Gegevensreeksen om de lijst met beschikbare gegevensreeksen weer te geven.

- Klik op Nieuwe gegevensreeks om te beginnen met het maken van een nieuwe gegevensreeks.

- Kies onder UIT BESTAANDE GEGEVENSBRONNEN uw bron. Selecteer bijvoorbeeld Brightspace® en klik vervolgens op Gegevensreeks maken.


- Als u een gegevensreeks wilt maken met een bestaande BDS, kunt u optioneel de BDS selecteren die u wilt gebruiken onder Tabellen.
- Doe één van de volgende dingen:
- Klik op Aangepaste SQL gebruiken om direct te beginnen met het schrijven van uw SQL-query.

- Klik eerst op Gegevens bewerken/voorvertonen om de SQL-editor te openen in de nieuwe ervaring.
Met beide paden opent u de nieuwe ervaring voor gegevensvoorbereiding, waar u uw gegevensreeksen kunt blijven bouwen met SQL.

Een bestaande gegevensreeks openen
Wanneer u met een gegevensreeks werkt die u al hebt gemaakt of die afkomstig is van een BDS, kunt u deze snel openen via het tabblad Gegevensreeksen.
Een bestaande gegevensreeks openen:
- Ga naar de Insights™-portal.
- Klik op het tabblad Analytics Builder op Analytics Builder.
- Klik op het tabblad Gegevensreeksen.

- Zoek de naam van de gegevensreeks.

- Klik op Gebruiken in analyse en selecteer GEBRUIKEN IN GEGEVENSREEKS.

Hiermee wordt de nieuwe ervaring voor gegevensvoorbereiding geopend.
Snelle toegang gebruiken
Auteurs kunnen direct na het selecteren van een gegevensreeks beginnen met het maken van visuals.
Snelle toegang gebruiken:
- Ga naar de Insights™-portal.
- Klik op het tabblad Analytics Builder op Analytics Builder.
- Klik op het tabblad Gegevensreeksen om de lijst met beschikbare gegevensreeksen weer te geven.

- Klik op Nieuwe gegevensreeks om te beginnen met het maken van een nieuwe gegevensreeks.

- Kies onder UIT BESTAANDE GEGEVENSBRONNEN uw bron. Selecteer bijvoorbeeld Brightspace® en klik vervolgens op Gegevensreeks maken.


- Selecteer de BDS die u wilt gebruiken en klik op Selecteren.

- Klik op Visualiseren.

Hiermee wordt de gegevensreeks geopend in een Analyse, zodat u kunt beginnen met het maken van visuals.
Uw gegevensreeks openen in de modus Bewerken:
- Klik vanuit de Analyse op de naam van de gegevensreeks linksboven.

- Selecteer Gegevensreeksen beheren.
- Klik op het menu met de drie puntjes naast uw gegevensreeks en selecteer Bewerken.

Hiermee wordt de nieuwe ervaring voor gegevensvoorbereiding geopend.

Overzicht van de nieuwe interface voor gegevensvoorbereiding
Wanneer u een gegevensreeks opent in de nieuwe ervaring, bevat het scherm vier hoofdgebieden:
- Workflowcanvas (midden)
- Linkerdeelvenster (Stappenpaneel)
- De panelen Configureren en Voorbeeld (onderaan)
- Werkbalk (rechtsboven)
Workflowcanvas

Op het workflowcanvas wordt uw gegevensreeks weergegeven als een reeks verbonden stappen. Elke stap vertegenwoordigt één actie die voor de gegevens wordt uitgevoerd. Bijvoorbeeld:
- Invoeren (de gegevensbron waarmee u start)
- Filteren
- Kolommen selecteren
- Kolomnamen wijzigen
- Deelnemen
- Aggregeren
- Publiceren
Zo hebt u een overzicht van de volledige workflow voor de gegevensreeks, van begin tot eind. U kunt beginnen met één gegevensbron en daarop één of twee transformaties toepassen.

De workflow ondersteunt ook het maken van meer geavanceerde gegevensreeksen. Wanneer uw logica aparte transformatiepaden vereist, toont het canvas vertakkingen, waardoor elk pad zich onafhankelijk kan ontwikkelen voordat ze weer worden samengevoegd. In het volgende voorbeeld ziet u hoe het canvas het maken van meer geavanceerde gegevensreeksen ondersteunt:
- Verschillende gegevensreeksen van organisatie-eenheden worden gebruikt als invoer.
- Voor elke vertakking worden eigen transformaties toegepast (Filteren, Selecteren, Naam wijzigen).
- De vertakkingen worden daarna weer samengevoegd.
Linkerdeelvenster
In het linkerdeelvenster wordt elke transformatie weergegeven die u kunt toepassen, gegroepeerd in categorieën.

Auteurs kunnen een transformatie toevoegen door in het linkerdeelvenster op +Toevoegen te klikken of door rechtstreeks op + te klikken op het workflowcanvas.

Panelen voor Configuratie en Voorbeeld
Wanneer u een stap in de workflow selecteert, worden in het onderste gedeelte van het scherm twee panelen weergegeven: Configureren en Voorbeeld.

Configureren is waar u bepaalt wat de stap doet en u ervoor zorgt dat de transformatie correct wordt ingesteld. Op het tabblad Configureren kunt u:
- Selecteren welke kolommen u wilt wijzigen
- Het oorspronkelijke gegevenstype zien
- Een nieuw gegevenstype kiezen
- Wijzigingen controleren voordat u deze toepast.

Voorbeeld is waar u de resultaten van de stap controleert.
Na het configureren van de transformatie wordt het paneel Voorbeeld bijgewerkt en geeft het:
- De sessie-id, nu weergegeven als decimaal getal
- Visuele bevestiging dat de transformatie naar behoren werkt.
Met de panelen Configureren en Voorbeeld kunnen auteurs de wijziging direct controleren voordat ze verder gaan. Met deze twee stappen kunnen fouten worden voorkomen en wordt het vertrouwen in de uiteindelijke gegevensreeks vergroot.
Werkbalk
Met de werkbalk hebt u snel toegang tot de belangrijkste bedieningselementen voor uw gegevensreeks. Bij het bouwen van uw gegevensreeks staat de werkbalk altijd boven in het scherm. De naam van de gegevensreeks staat linksboven.

Naam van gegevensreeks bewerken
Klik op de naam van de gegevensreeks om deze te wijzigen. De naam wordt vervolgens overal automatisch bijgewerkt waar de gegevensreeks wordt gebruikt.
Detectie van de querymodus
De werkbalk geeft aan of uw gegevensreeks gebruikmaakt van SPICE of DirectQuery. Deze keuze heeft invloed op welke transformaties beschikbaar zijn.

Querymodus: SPICE versus DirectQuery
Gebruik SPICE wanneer u de volledige mogelijkheden van de nieuwe ervaring voor gegevensvoorbereiding wilt gebruiken.
SPICE maakt transformaties mogelijk die uw gegevens herstructureren of samenvatten, waaronder:
- Draaitabel maken
- Draaitabel ongedaan maken
- Aggregeren
- Samenvoegen
- Complexe workflows of workflows met meerdere stappen (inclusief vertakkingen)
SPICE laadt uw gegevens in een snelle engine in het geheugen. Hierdoor kan Analytics Builder zware bewerkingen uitvoeren die niet efficiënt kunnen worden uitgevoerd met live databasequery's.

|
Belangrijk: Als u een van de bovenstaande transformaties toevoegt, wordt uw gegevensreeks alleen-SPICE, en kunt u de DirectQuery-optie niet langer selecteren. Zie het onderstaande voorbeeld.
|

DirectQuery ondersteunt alleen lichte basisbewerkingen, waaronder:
- Filters
- Selecteren, Naam wijzigen, Gegevenstype wijzigen
- Basale berekende velden
- Eenvoudige koppelingen (met een aantal beperkingen)
DirectQuery biedt geen ondersteuning voor workflows met Draaitabel maken, Draaitabel ongedaan maken, Aggregeren of Samenvoegen, complexe workflows of workflows met meerdere vertakkingen.
Opslaan en publiceren

De werkbalk bevat twee publicatieopties, afhankelijk van wat u vervolgens wilt doen.
- Klik op Opslaan en publiceren om uw gegevensreeks beschikbaar te maken voor analyses en dashboards.
- Klik op Publiceren en visualiseren om de gegevensreeks te publiceren en deze te openen als een nieuwe analyse, zodat u meteen kunt beginnen met het maken van visuals.

|
Belangrijk: Wanneer u een gegevensreeks publiceert die is gemaakt met de nieuwe ervaring voor gegevensvoorbereiding, kunt u deze niet meer bewerken met de oude ervaring. Alle toekomstige bewerkingen zullen worden geopend in de nieuwe ervaring.
|
Annuleren
Klik op Annuleren om uw huidige bewerkingssessie te beëindigen en terug te keren naar het tabblad Gegevensreeksen.
Gegevensreeksen transformeren met de nieuwe ervaring voor gegevensvoorbereiding
Met de nieuwe ervaring voor gegevensvoorbereiding kunt u gegevensreeksen maken via een visuele, stapsgewijze workflow. Elke transformatie wordt als een tegel op het canvas weergegeven en in het tabblad Voorbeeld in het onderste paneel ziet u direct de resultaten.
Hieronder vindt u een overzicht van hoe u gegevens toevoegt, transformaties toepast en meer geavanceerde functies gebruikt.
Gegevens toevoegen
Elke gegevensreeks begint met een invoerstap. Een gegevensbron toevoegen:
- Klik vanuit de tegel Invoeren op Gegevens toevoegen.
- Selecteer een van de volgende opties: Gegevensreeks (voor aangepaste gegevensreeksen), Gegevensbron (voor Brightspace®-gegevensreeksen) of Bestand uploaden.

Algemene transformaties
Filteren
Gebruik Filteren om alleen de rijen te behouden die voldoen aan specifieke voorwaarden. Met Filteren kunt u uw gegevensreeks verkleinen op basis van door u gedefinieerde regels (bijvoorbeeld: alleen bepaalde secties, alleen actieve gebruikers, alleen huidige semester).
- Klik in het linkerdeelvenster op Filteren. U kunt ook op de + op het canvas klikken en Filteren kiezen.
- Kies in het paneel Configureren (onderaan) een kolom, kies een voorwaarde en voer een waarde in.
- Controleer de gefilterde resultaten in het paneel Voorbeeld.

Filteren wordt ondersteund in zowel SPICE als DirectQuery.
Kolommen selecteren
Gebruik Kolommen selecteren om te kiezen welke velden u in uw gegevensreeks wilt behouden. Met deze stap verwijdert u niet-relevante kolommen die u niet nodig hebt.
- Klik in het linkerdeelvenster op Kolommen selecteren. U kunt ook op de + op het canvas klikken en Kolommen selecteren kiezen.
- Selecteer in het paneel Configureren (onderaan) de kolommen die u in uw gegevensreeks wilt opnemen.
- Wijzig de volgorde van de kolommen indien nodig.
- Controleer via het paneel Voorbeeld of alleen de geselecteerde velden zichtbaar zijn.

Kolommen selecteren wordt ondersteund in zowel SPICE als DirectQuery.
Kolomnamen wijzigen
Gebruik Kolomnamen wijzigen als u velden een meer geschikte naam wilt geven voordat u ze gebruikt in visuele elementen of aan andere gegevensbronnen koppelt.
- Klik in het linkerdeelvenster op Kolomnamen wijzigen. U kunt ook op de + op het canvas klikken en Kolomnamen wijzigen kiezen.
- Selecteer in het paneel Configureren (onderaan) de kolommen waarvan u de naam wilt wijzigen.
- Voer de nieuwe namen in onder Nieuwe naam.
- Controleer via het paneel Voorbeeld of de veldnamen zijn gewijzigd.

Kolomnamen wijzigen wordt ondersteund in zowel SPICE als DirectQuery.
Gegevenstype wijzigen
Gebruik Gegevenstype wijzigen als u wilt dat een kolom zich als een ander gegevenstype gedraagt. U wilt bijvoorbeeld een numeriek veld dat is opgeslagen als tekenreeks converteren naar een geheel of decimaal getal.
- Klik in het linkerdeelvenster op Gegevenstype wijzigen. U kunt ook op de + op het canvas klikken en Gegevenstype wijzigen kiezen.
- Selecteer in het paneel Configureren (onderaan) de kolommen die u wilt wijzigen.
- Gebruik de vervolgkeuzelijst NIEUW GEGEVENSTYPE om het nieuwe gegevenstype te selecteren.
- Controleer via het paneel Voorbeeld of de gegevensreeks de nieuwe gegevenstypen bevat.

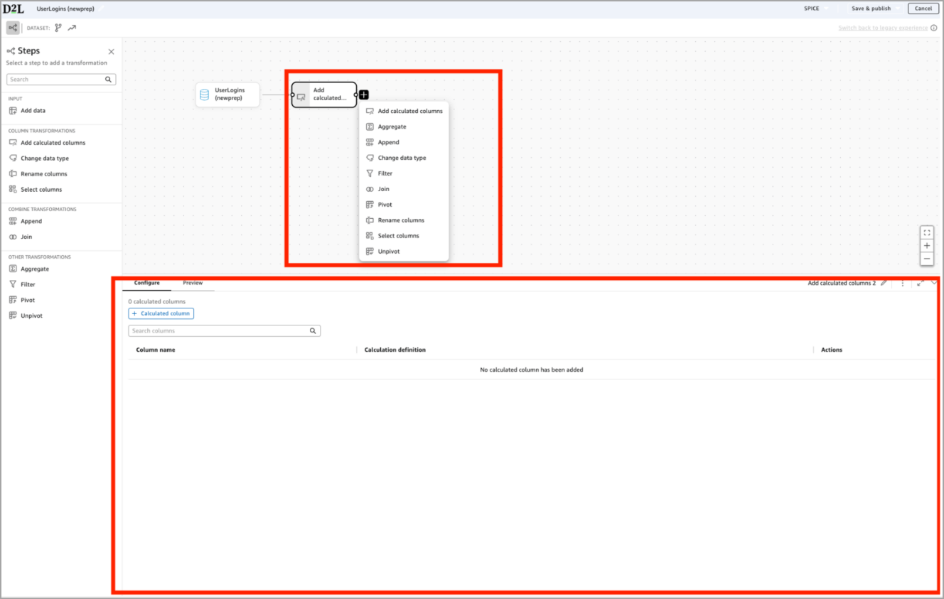
Berekende kolommen toevoegen
Gebruik Berekende kolommen toevoegen als u nieuwe velden wilt maken op basis van formules. U wilt bijvoorbeeld een tijdsduur berekenen aan de hand van een start- en eindtijd.

- Klik in het linkerdeelvenster op Berekende kolommen. U kunt ook op de + op het canvas klikken en Berekende kolommen kiezen.
- Klik in het paneel Configureren (onderaan) op + Berekende kolom.
- Gebruik de formule-editor om de nieuwe kolom een naam te geven en een expressie te maken met velden, parameters en ondersteunde functies.
- Controleer via het paneel Voorbeeld of de nieuwe kolom wordt weergegeven en zich gedraagt zoals verwacht.
Berekende kolommen wordt ondersteund in zowel SPICE als DirectQuery.
Deelnemen
Gebruik Koppelen wanneer u twee tabellen op basis van overeenkomende waarden wilt combineren om gerelateerde informatie samen te brengen in één gegevensreeks.
In het onderstaande voorbeeld koppelt de auteur de vertakking Sections (Secties) aan de vertakking Offer & Parent (Cursuseditie en bovenliggend item) door gebruik te maken van Sectionid = orgunitid.

- Klik in het linkerdeelvenster op Koppelen. U kunt ook op de + op het canvas klikken en Koppelen kiezen.
- Selecteer in het paneel Configureren (onderaan) een kolom in de tabel links.
- Selecteer een overeenkomstige kolom in de tabel rechts en voeg zo nodig aanvullende voorwaarden toe.
- Selecteer een Type koppeling:
- Binnen
- Links
- Rechts
- Volledig
- Controleer via het paneel Voorbeeld of de koppeling zich gedraagt zoals verwacht.
DirectQuery ondersteunt alleen eenvoudige koppelingen. SPICE ondersteunt alle typen koppelingen en koppelingen met meerdere stappen.
Samenvoegen
Gebruik Samenvoegen om twee gegevensreeksen te combineren door de rijen in één uitvoer op elkaar te stapelen. Als u meer dan twee gegevensreeksen wilt combineren, kunt u de bewerking Samenvoegen meermaals uitvoeren om ook deze aanvullende gegevensreeksen toe te voegen.

- Klik in het linkerdeelvenster op Samenvoegen. U kunt ook op de + op het canvas klikken en Samenvoegen kiezen.
- Selecteer in het paneel Configureren (onderaan) Tabel 1 (de eerste gegevensreeks) en Tabel 2 (de gegevensreeks die u met tabel 1 wilt samenvoegen).
- Controleer via Voorbeeld de samenvoegingsresultaten op:
- Overeenkomende kolommen
- Kolommen die alleen in één gegevensreeks voorkomen
- Kolomuitlijning
- Pas uw bron-gegevensreeksen aan door kolomnamen te wijzigen of de relevante kolommen te selecteren zodat de tabelstructuur op elkaar aansluit.
- Controleer via het paneel Voorbeeld of de rijen correct zijn gecombineerd.
Samenvoegen is een transformatie die alleen met SPICE kan worden uitgevoerd. Als u een Samenvoegen-stap toevoegt, wordt de gegevensreeks automatisch alleen-SPICE en kunt u niet meer overschakelen naar DirectQuery.
Aggregeren
Gebruik Aggregeren als u uw gegevens wilt samenvatten. Bijvoorbeeld voor het verkrijgen van totalen, het vinden van minimale/maximale waarden of het groeperen van waarden om een resultaat op hoger niveau te verkrijgen. In het onderstaande voorbeeld groepeert de auteur op UserName en aggregeert hij StatusType met behulp van de functie Max om per gebruiker één enkele statuswaarde te verkrijgen.

- Klik in het linkerdeelvenster op Aggregeren. U kunt ook op de + op het canvas klikken en Aggregeren kiezen.
- In het paneel Configureren onderaan:
- Voeg een of meerdere kolommen voor Groeperen toe (bijvoorbeeld UserName).
- Voeg een of meerdere Geaggregeerde kolommen toe (bijvoorbeeld StatusType).
- Kies een aggregatiefunctie zoals Aantal, Aantal unieke waarden, Min, Max of ListAgg.
- Geef een naam op voor de uitvoerkolom.
- Controleer via het paneel Voorbeeld het samengevatte resultaat.
Aggregeren is een transformatie die alleen met SPICE kan worden uitgevoerd. Als u een Aggregeren-stap toevoegt, wordt de gegevensreeks automatisch alleen-SPICE en kunt u niet meer overschakelen naar DirectQuery.
Draaitabel maken en Draaitabel ongedaan maken
Gebruik Draaitabel maken en Draaitabel ongedaan maken om de indeling van de gegevens te wijzigen van een rij- naar kolomgebaseerde indeling en andersom. Deze transformaties worden vaak gebruikt bij het voorbereiden van gegevensreeksen voor analyse of bij het werken met gegevens in attribuutstijl.
- Met Draaitabel maken worden rijwaarden omgezet in kolommen.
- Met Draaitabel ongedaan maken worden de kolommen omgezet in rijen.
- Klik in het linkerdeelvenster op Draaitabel maken. U kunt ook op de + op het canvas klikken en Draaitabel maken kiezen.
- In het paneel Configureren onderaan:
- Klik onder Draaitabelkolom op de kolom waarvan de waarden de nieuwe kolomkoppen moeten worden.
- Selecteer onder Waardekolom de kolom met de waarden voor de draaitabelkolommen.
- Kies onder Aggregatiefunctie hoe meerdere waarden moeten worden verwerkt.
- Selecteer onder Kolommen voor groeperen een of meerdere kolommen om elke uitvoerrij te definiëren.

- Controleer via het paneel Voorbeeld of rijen zijn omgezet in kolommen zoals verwacht.

Draaitabel maken en Draaitabel ongedaan maken worden alleen ondersteund in SPICE.
Geavanceerde functies
Divergentie
Met de nieuwe ervaring voor gegevensvoorbereiding kunt u uw workflow opsplitsen in parallelle vertakkingen, waarbij voor elke vertakking de gewenste transformaties kunnen worden toegepast voordat deze weer worden samengevoegd. Dit is handig wanneer verschillende delen van uw gegevensreeks aparte logica vereisen.

In het bovenstaande voorbeeld vertakt de gegevensreeks Organisatie-eenheden in parallelle paden voor:
- Secties
- Cursusaanbod
- Programma's
- Semesters
- Afdelingen
Dit maakt het eenvoudiger om hiërarchieën in te bouwen, zoals programma → semester → sectie of andere organisatiestructuren met meerdere niveaus.
Divergentie wordt alleen ondersteund in SPICE. DirectQuery ondersteunt geen workflows met meerdere vertakkingen.
Samengestelde gegevensreeksen
Nadat u een gegevensreeks met een organisatiestructuur hebt gebouwd, kunt u deze toevoegen aan elk rapport dat u maakt. Gebruik hiervoor de aangepaste gegevensreeks als gegevensbron voor een nieuwe gegevensreeks. Met samengestelde gegevensreeksen in Analytics Builder kunt u aangepaste gegevens hergebruiken in meerdere rapporten, tijd besparen en consistente resultaten garanderen.
Tussen de ervaringen schakelen
Gegevensreeksen die zijn gemaakt met de oudere ervaring voor gegevensvoorbereiding kunnen niet worden geconverteerd naar de nieuwe ervaring omdat ze een andere interne structuur gebruiken die niet compatibel is met de nieuwe visuele workflow-editor. Auteurs moeten oude gegevensreeksen daarom handmatig opnieuw bouwen in de nieuwe ervaring.
Een gegevensreeks converteren van de nieuwe ervaring voor gegevensvoorbereiding naar de oude ervaring:
- Maak een nieuwe gegevensreeks. Deze wordt automatisch geopend in de nieuwe ervaring voor gegevensvoorbereiding.
- Klik op de afmeldkoppeling Terugschakelen naar oude ervaring in de rechterbovenhoek van de interface, onder de werkbalk.

- Uw nieuwe gegevensreeks wordt opnieuw geopend in de oude workflow voor gegevensvoorbereiding.
U kunt blijven schakelen tussen ervaringen totdat u de gegevensreeks opslaat. Nadat u de gegevensreeks in de nieuwe ervaring hebt opgeslagen of gepubliceerd:
- Verdwijnt de afmeldkoppeling.
- Worden alle toekomstige bewerkingen geopend in de nieuwe ervaring.
- Kan de gegevensreeks niet meer worden geconverteerd naar de oude interface.

Als u liever de oude ervaring wilt blijven gebruiken, kunt u een nieuwe gegevensreeks maken en opnieuw beginnen, of een bestaande gegevensreeks kopiëren die oorspronkelijk was gemaakt in de oude editor.
Veelgestelde vragen
Waarom worden sommige gegevensreeksen grijs weergegeven wanneer ik ze probeer toe te voegen aan de nieuwe ervaring voor gegevensvoorbereiding?
Gegevensreeksen kunnen alleen worden gecombineerd wanneer ze in dezelfde ervaring zijn gemaakt. Dit betekent dat:
- Oudere bovenliggende gegevensreeksen alleen kunnen worden gebruikt door onderliggende gegevensreeksen die ook zijn gebouwd in de oude ervaring.
- Gegevensreeksen gemaakt in de nieuwe ervaring voor gegevensvoorbereiding alleen kunnen worden gebruikt in combinatie met andere gegevensreeksen gemaakt in de nieuwe ervaring.