تدعم Brightspace وضع العلامات بطرق متعددة، ولكن لتوفير تجربة أكثر بساطة وكفاءة لأعضاء هيئة التدريس عند وضع العلامات، نوصي باستخدام التقييم السريع. يوفر "التقييم السريع" للمقيِّمين موقعًا واحدًا لعرض كل تسليمات واجبات المتعلّم، بما في ذلك الواجبات والاختبارات والمناقشات، كما يوفر إمكانات تصفية وفرز فعالة للوصول بسهولة إلى كل تسليمات الواجبات ووضع علامات عليها.
الوصول إلى التقييم السريع
الوصول إلى "التقييم السريع" من شريط التنقل في الصفحة الرئيسية للمؤسسة أو على مستوى المقرر التعليمي.

إذا لم تظهر الأداة على شريط التنقل، فيمكنك الوصول إليها من القائمة المنسدلة أدوات المقرر التعليمي باستخدام خيار المسؤول عن المقرر التعليمي.


|
ملاحظة: قد تتمكن أيضًا من الوصول إلى التقييم السريع على مستوى المؤسسة باستخدام الأداة البرمجية "التقييم السريع" إذا تم تكوينها سابقًا من قِبل المسؤولين. |

نوع تسليم الواجبات وسلوكه في التقييم السريع
ينطبق السلوك الآتي على الواجبات التي تم تسليمها:
- يتم إدراج تسليم الواجبات عندما يرسل المتعلّم ملفًا أو نصًا، أو يضع علامة اكتمال على الواجب.
- تظل الواجبات مرئية إلى أن تنشر التعليقات الخاصة بتسليم الواجبات.
- إذا قام المتعلّم بإعادة التسليم، فستتم إضافته إلى قائمة التقييم السريع.
- تظهر التسليمات التي تتضمن تعليقات محفوظة كمسودة مع رمز مسودة.
- بالنسبة إلى الواجبات التي يكون نوع إكمالها "تلقائيًا عند تاريخ الاستحقاق"، يتم عرض جميع التسليمات في التقييم السريع بمجرد مرور تاريخ الاستحقاق.
- لا يتم عرض الواجبات التي يكون نوع إكمالها "تلقائيًا عند التقييم" في التقييم السريع.
- لا ترى سوى تسليمات الواجبات من المتعلّمين في المقاطع التي تشترك فيها.
ينطبق السلوك الآتي على الاختبارات التي تم تسليمها:
- يتم إدراج تسليم الواجبات عندما يُكمل المتعلّم اختبارًا يتطلب وضع علامات يدويًا.
- وتُعَد محاولة الاختبار مقيّمة بعد وضع علامة عليها وحفظها ولا يتم عرضها بعد ذلك في التقييم السريع.
- إذا تم إعداد اختبار من دون "التصدير التلقائي إلى العلامات"، فلن يتم تصدير تقييم محاولة الاختبار من "التقييم السريع" إلى "العلامات". لنشر العلامات، انتقل إلى الاختبارات وانشر المحاولات إلى العلامات.
- لا ترى سوى محاولات الاختبارات من المتعلّمين في المقاطع التي تشترك فيها.
ينطبق السلوك الآتي على المناقشات التي تم تسليمها:
- يتم إدراج التسليم عندما تحتوي مواضيع المناقشة القابلة للتقييم على منشور أو رد من أحد المتعلّمين.
- عند حفظ التعليقات على منشور مناقشة أو نشرها، لن يتم عرض التسليم في التقييم السريع بعد ذلك.
- تظهر التسليمات التي تتضمن تعليقات محفوظة كمسودة مع رمز مسودة.
- لا ترى سوى منشورات المناقشة من المتعلّمين في المقاطع التي تشترك فيها.
استخدام طريقة العرض "تسليمات الواجبات"
توفر طريقة العرض تسليمات الواجبات قائمة بكل تسليمات واجبات المتعلّم التي تنتظر التقييم في كل المقررات التعليمية للمعلّم. وتظل التقييمات مرئية إلى أن ينشر المقيِّم العلامات والتعليقات.
لاستخدام طريقة العرض "تسليمات الواجبات"
- انقر فوق تسليمات الواجبات على زر التبديل عرض حسب.
- لتصفية طريقة العرض تسليمات الواجبات، انقر لتوسيع القائمة المنسدلة عوامل التصفية.
-

|
ملاحظة: إذا كنت تبحث عن تسليم واجب محدد، فاستخدم شريط البحث. |
- حدد أحد خيارات التصفية:
- اسم النشاط
- مقرر تعليمي
 | ملاحظة: هذا الرمز غير مرئي إذا كنت تشاهد "التقييم السريع" على مستوى المقرر التعليمي. |
- التاريخ

- استعرض وصولاً إلى المتعلّم الذي تريد تقييمه وانقر فوق اسم المتعلّم لفتح تسليم واجباته.

|
ملاحظة: يدعم عرض تسليمات الواجبات وضع علامة كمجهول للواجبات التي تم إنشاؤها بتمكين الخيار إخفاء أسماء الطلاب في أثناء التقييم. لا يتم عرض أسماء المتعلّمين وصور ملفات تعريفهم، ويظهر في عمود الاسم "المستخدم مجهول". |
لمزيد من المعلومات، راجع تقييم تسليمات واجبات المتعلّم.
استخدم طريقة العرض "الأنشطة"
انتقل إلى "التقييم السريع" وانقر فوق علامة التبويب الأنشطة لعرض قائمة تم فرزها سابقًا تتضمن كل التقييمات المطلوبة للواجبات (بما في ذلك وضع العلامات المشتركة والتفويض والتقييمات متعددة المقيِّمين) أو المناقشات أو الاختبارات. يُسهِّل هذا الأمر إكمال المهمة قبل الانتقال إلى المهمة التالية.
تُظهر طريقة العرض الأنشطة مؤشرات توضح تقدم المتعلّم في تسليمات الواجبات وتقدم المعلّم في التقييمات وفي نشر التعليقات للمتعلّمين. كما أنها ترتبط بصفحات التقييم وتسليم الواجبات وتوفر إجراء نشر الكل لتمكينك من إصدار كل التقييمات في وقت واحد.
لاستخدام طريقة العرض "الأنشطة"
- انقر فوق زر التبديل عرض حسب لتحديد الأنشطة.
- لتصفية طريقة العرض الأنشطة، انقر فوق القائمة المنسدلة عوامل التصفية وقم بأحد الإجراءات الآتية:
- قم بالتصفية حسب اسم النشاط أو المقرر التعليمي، وانقر فوق الرقم الذي يشير إلى موضوع المناقشة أو تسليم الواجبات أو محاولة الاختبار الجديدة.
- ابدأ التقييم بالنقر فوق النشاط والرقم الذي يشير إلى موضوع المناقشة أو تسليم الواجبات أو محاولة الاختبار الجديدة.

مراجعة تسليمات الواجبات للتقييمات المتقدمة
إذا تم اختيارك على أنك مقيِّم كجزء من التقييمات المتقدمة، فلن تظهر لك سوى تسليمات الواجبات التي تم تعيينها لك كمقيِّم من طريقة العرض تسليمات الواجبات في التقييم السريع. يمكنك التبديل إلى طريقة العرض الأنشطة للتحقق من الأعداد المقابلة.
تتوافق الأعداد في طريقة العرض الأنشطة في التقييم السريع مع جميع المتعلّمين، باستثناء المقاطع.
في التقييم السريع، يمكنك رؤية تسليمات الواجبات لكل المتعلّمين، ويتم تجميع الأعداد الخاصة بحالات التقييمات المسودات المحفوظة وجاهز للمراجعة وجاهز للتجميع ضمن العدد المقيَّم إذا كنت ناشرًا معينًا لنشر كل تسليمات واجبات المتعلّم.

|
ملاحظة: يمكن للناشرين نشر التقييمات فقط. |
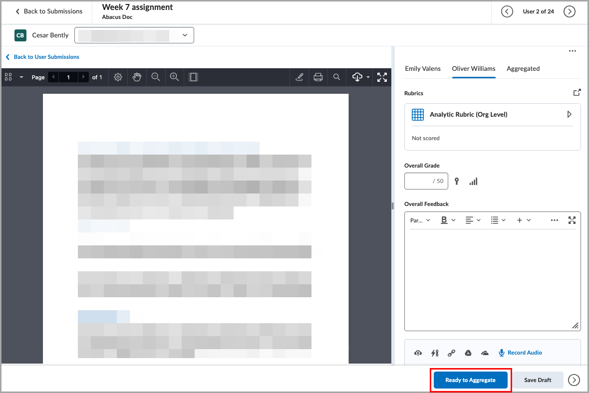
اعتبارات للمقيِّمين المتعددين
في صفحة قائمة الواجبات، يمكن للمقيِّمين المتعددين المعينين عرض تسليمات الواجبات لجميع المتعلّمين في المقرر التعليمي. ولكن، يمكن لكل مقيِّم تقييم المتعلّمين الذين تم تعيينهم له فقط.
لتقييم تسليم الواجبات متعددة المقيِّمين للمتعلّم المعين
- انقر فوق زر الانتقال إلى التقييم وأكمل كل الخطوات الموضحة في تقييم تسليمات واجبات المتعلّم.
 | ملاحظة: يمكن لكل مقيِّم رؤية تقييمات المقيِّمين الآخرين وتعليقاتهم ولكن لا يمكنه التحرير أو الحفظ على أي علامة تبويب أخرى غير علامة التبويب الخاصة به.
|
- عند اكتمال التقييم، انقر فوق جاهز للتجميع لإخطار الناشرين بإمكانية بدء التجميع.

لنشر تسليم الواجبات متعددة المقيِّمين
عندما يكمل المقيِّمون الأفراد تقييمهم، تظهر المؤشرات للناشرين في علامة التبويب التجميع. يمكن للناشر رؤية كلا التقييمين الفرديين ولكن لا يمكنه تحريرهما أو إجراء أي تغييرات عليهما. لإكمال التقييم المجمَّع، يجب أن ينقر الناشر فوق نشر.
راجع التقييم المتقدم للواجبات في بيئات الاختبار والتطوير والتدريج في Brightspace للحصول على مزيد من المعلومات.
تقييم تسليمات واجبات المتعلّم
يمكنك استخدام "التقييم السريع" لتقييم تسليمات واجبات المتعلّم بسرعة وسهولة.
لتقييم تسليمات واجبات المتعلّم
- من طريقة العرض تسليمات الواجبات أو الأنشطة في التقييم السريع، حدد تسليم الواجبات.
- راجع الواجبات ثم أدخل قيمة في حقل العلامة الإجمالية.
- إذا كانت لديك آلية تقييم مرفقة بنشاط الواجب، فحدد آلية التقييم وأكمل معايير درجات آلية التقييم.
- إذا كنت تريد تضمين تعليقات نصية أو صوتية أو فيديو، فقم بتضمينها باستخدام محرر Brightspace في حقل التعليقات الإجمالية.

- استخدم أدوات التعليقات التوضيحية إذا كنت تريد إضافة تعليقات توضيحية إلى تسليم الواجبات (اختياري).

- بعد إكمال التعليقات، قم بأحد الإجراءات الآتية:
- انقر فوق نشر لتوفير التعليقات للمتعلّم.
- انقر فوق حفظ المسودة لحفظ التعليقات المكتملة، ولكن لا تقم بإصدارها للمتعلّم. لمزيد من المعلومات حول حفظ المسودات، راجع الخطوات الاختيارية في حالة حفظ مسودات التعليقات.
- قم بأحد الإجراءات الآتية:
- للانتقال إلى تسليم واجبات المتعلّم التالي، انقر فوق السهم المتقدم الذي يشير إلى اليمين في الركن العلوي الأيمن من النافذة.
- للرجوع إلى التقييم السريع، انقر فوق العودة إلى التقييم السريع في الركن العلوي الأيسر من النافذة.
الخطوات الاختيارية في حالة حفظ مسودات التعليقات
في حالة تحديد حفظ المسودة، يمكنك نشر التعليقات لاحقًا عن طريق الرجوع إلى تسليم واجبات المتعلّم أو من خلال علامة التبويب "الأنشطة".
لنشر مسودة التعليقات
- من طريقة العرض الأنشطة، حدد موقع المقرر التعليمي واستعرض وصولاً إلى تسليم واجبات المتعلّم. مرِّر مؤشر الماوس فوق اسم النشاط وانقر فوق مزيد من الإجراءات.
- حدد نشر الكل لنشر كل تسليمات الواجبات التي تم تقييمها لهذا النشاط.

تقييم أحد الاختبارات
يتم وضع علامات على معظم أنواع أسئلة الاختبار تلقائيًا بواسطة Brightspace. ولكن، إذا كانت هناك أسئلة ذات إجابات مكتوبة في الاختبار الخاص بك، فيجب عليك وضع علامات عليها يدويًا.
لتقييم أحد الاختبارات باستخدام التقييم السريع
- من التقييم السريع، قم بالوصول إلى الاختبار الذي تريد وضع العلامات له.
- في صفحة تقييم الاختبار، حدد المحاولة وقم بالتمرير عبر إجابات المتعلّم.
- في تسليم الواجبات ذات الإجابات المكتوبة، راجع تسليم واجبات المتعلّم وأدخل درجة.
- تضمين التعليقات باستخدام محرر Brightspace (اختياري).

- انقر فوق تحديث.
- قم بأحد الإجراءات الآتية:
- للانتقال إلى تسليم واجبات المتعلّم التالي، انقر فوق السهم المتقدم الذي يشير إلى اليمين في الركن العلوي الأيمن من النافذة.
- للرجوع إلى التقييم السريع، انقر فوق العودة إلى التقييم السريع في الركن العلوي الأيسر من النافذة.
تقييم إحدى المناقشات
يمكنك استخدام "التقييم السريع" لتقييم مواضيع المناقشة.
لتقييم إحدى المناقشات باستخدام التقييم السريع
- من "التقييم السريع"، حدد موضوع المناقشة الذي تريد وضع العلامات له
- راجع موضوع مناقشة المتعلّم وأي ردود، إن وُجدت.
- إذا كنت تُقيِّم مناقشة تم وضع العلامات لها، فأضف درجة المناقشة باستخدام الحقول الآتية:
- أدخل قيمة في حقل العلامة الإجمالية.
- إذا كانت لديك آلية تقييم مرفقة بنشاط الواجب، فحدد آلية التقييم وأكمل معايير درجات آلية التقييم.
- إذا كنت تريد تضمين تعليقات نصية أو صوتية أو فيديو، فقم بتضمينها باستخدام محرر Brightspace في حقل التعليقات الإجمالية.

- بعد إكمال التعليقات، قم بأحد الإجراءات الآتية:
- انقر فوق نشر لتوفير التعليقات للمتعلّم.
- انقر فوق حفظ المسودة لحفظ التعليقات المكتملة، ولكن لا تقم بإصدارها للمتعلّم. لمزيد من المعلومات حول حفظ المسودات، راجع الخطوات الاختيارية في حالة حفظ مسودات التعليقات.
- قم بأحد الإجراءات الآتية:
- للانتقال إلى تسليمات واجبات المتعلّم التالية، انقر فوق السهم المتقدم الذي يشير إلى اليمين في الركن العلوي الأيمن من النافذة.
- للرجوع إلى التقييم السريع، انقر فوق العودة إلى التقييم السريع في الركن العلوي الأيسر من النافذة.
تقييم عدة متعلّمين في الأنشطة
يمكنك التكرار من خلال قائمة تسليمات الواجبات في التقييم السريع حتى إذا لم تكن من نوع النشاط نفسه أو في المقرر التعليمي نفسه. على سبيل المثال، يمكنك وضع العلامات لمواد الواجبات والمناقشات والاختبارات المعينة التي تظهر في تسليمات الواجبات في التقييم السريع.
لتقييم عدة متعلّمين باستخدام التقييم السريع
- من طريقة العرض تسليمات الواجبات، حدد أحد تسليمات الواجبات وانقر فوق اسم المتعلّم المرتبط.
- في صفحة تقييم النشاط، استخدم السهمين إلى الأمام والخلف للتبديل إلى المتعلّم التالي أو السابق لتقييمه.
نشر كل التعليقات
إذا كنت قد استخدمت حفظ المسودة، فيمكنك نشر كل التعليقات في وقت واحد لإجراء تقييم.
لنشر كل التعليقات
- من التقييم السريع في طريقة العرض الأنشطة، حدد موقع النشاط الذي يتضمن التعليقات التي تريد نشرها.
- مرِّر مؤشر الماوس فوق اسم النشاط وانقر فوق مزيد من الإجراءات.
- حدد نشر الكل لنشر كل تسليمات الواجبات التي تم تقييمها لهذا النشاط.

رفض الأنشطة
يؤدي رفض النشاط إلى إخفائه من التقييم السريع، لكنه لن يؤثر في النشاط. يظل النشاط مرفوضًا حتى يتم استيفاء الشرط المحدد، أو استعادته يدويًا باستخدام رمز علامات الحذف في التقييم السريع. ويظل النشاط المرفوض متاحًا للتقييم من أداته الخاصة (الواجبات، الاختبارات، المناقشات).
لرفض الأنشطة
- انتقل إلى التقييم السريع.
- من خيارات عرض حسب، انقر فوق الأنشطة.
- مرِّر مؤشر الماوس فوق النشاط الذي تريد رفضه وانقر فوق مزيد من الإجراءات > رفض حتى.
- حدد أحد الخيارين الآتيين:
- تاريخ محدد وقم بتعيين المدة التي تريد رفض النشاط فيها
- على الدوام
- رفض حتى التسليم التالي
- حدد رفض النشاط.
استعادة الأنشطة
- انتقل إلى التقييم السريع.
- انقر فوق مزيد من الإجراءات في التقييم السريع وحدد الأنشطة التي تم رفضها.
- حدد خانة الاختيار للمادة التي تريد استعادتها وانقر فوق استعادة.
الأداة البرمجية "التقييم السريع"
يمكن إضافة الأداة البرمجية "التقييم السريع" إلى الصفحة الرئيسية لمقرر تعليمي للسماح لك بعرض أي تسليمات واجبات بانتظار التقييم والوصول إليها. تعرض الأداة البرمجية ما يصل إلى ستة أنشطة مع تسليمات الواجبات لتقييمها. يتم فرز الأنشطة حسب تاريخ الاستحقاق، مع التاريخ الأقرب أولاً. يعرض مؤشر الرمز نوع النشاط (واجب أو مناقشة أو اختبار) وعدد تسليمات الواجبات غير المقيَّمة لكل نشاط.
إذا تم وضع الأداة البرمجية "التقييم السريع" في الصفحة الرئيسية على مستوى المؤسسة فستعرض معلومات من كل المقررات التعليمية النشطة.